Table of Contents
Enduro/X build system is CMake. Version used should be 2.8 and above. It uses Flex and Bison for building UBF (FML) Expressions.
Enduro/X is programmed in NetBeans C/C++ project. NetBeans supports CMake projects. Some command line editing usually is done by using VIM editor. The source code is appended with mode line settings. Thus to get the proper indention enabled, configure VIM editor before doing any edits append ~/.vimrc with following commands:
set nocompatible filetype plugin on set modeline
Project also uses libxml2 (provided by system), exhash (already included in include dir) and cgreen (integrated into Enduro/X) for unit testing.
This chapter points out key aspects of doing code changes in Enduro/X C core.
For code formatting Enduro/X C code uses Allman Indentation style, e.g.
void something(void)
{
...
}
while (x == y)
{
something();
somethingelse();
}
finalthing();with indention of 4 spaces.
In case if in C compare variable with constants, the constant must be first and the follow the variable. This allows to escape from the errors when accidentally by writing single = assignment is made instead of compare, which might lead to unpredictable errors.
For example
#define SOME_CONST 10
int i=5;
/* THIS IS BAD STYLE */
if (i==SOME_CONST)
{
...
}
/* THIS IS GOOD STYLE */
if (SOME_CONST==i)
{
...
}All API calls which Enduro/X uses, must be error checked. When error is detected, it must be logged with corresponding logger. Either ndrx or ubf logger. ubf logger (UBF_LOG() macros) shall be used only for libubf library. All other libraries shall log with NDRX_LOG() macros.
The critical errors which are more like system error or some very wrong configuration shall be logged with userlog() too. This ensures that during the production operations, administrators can see the
Enduro/X uses "goto" as escape from function in case of error. The all functions that shall handle the errors (i.e. and not return any other error identifier like NULL pointer), the function shall bring with it self an ret (return state) variable the simple integer. The ret by default shall be set to EXSUCCEED from ndrstandard.h header. The exit of function shall be marked with "out" label. After the out some de-init and status printing could be done. When error occurs, recommended way to escape is to write some log about the situation and use macro EXFAIL_OUT(ret), which effectively set the ret to EXFAIL and performs goto out;.
Some examples of error handling:
#include <ndrstandard.h>
...
/**
* Some error function
* @param some_arg cannot be less than 0
* @return EXFAIL (on failure), EXSUCCEED (all OK)
*/
expublic int ndrx_some_func(int some_arg)
{
int ret = EXSUCCEED;
if (some_arg < 0)
{
/* what is ret=EXFAIL; goto out; */
EXFAIL_OUT(ret);
}
out:
return ret;
}The code line length should be more or less 80 symbols. If function arguments are going wider, then moved some to next line. If string goes over the 80 chars then string shall be spitted with standard compiler concatenation done by C.
Typical word wrap should look like:
/* lock call descriptor */
if (!(flags & TPNOREPLY))
{
/* get the call descriptor */
if (EXFAIL==(tpcall_cd = get_call_descriptor_and_lock(&call->callseq,
timestamp, flags)))
{
NDRX_LOG(log_error, "Do not have resources for "
"track this call!");
ndrx_TPset_error_fmt(TPELIMIT, "%s:All call descriptor entries have been used "
"(check why they do not free up? Maybe need to "
"use tpcancel()?)", __func__);
EXFAIL_OUT(ret);
}
}
else
{
NDRX_LOG(log_warn, "TPNOREPLY => cd=0");
tpcall_cd = 0;
}Function visibility in C is controlled by static prefix for functions. If one is present, then function visibility is at object file level, if prefix is not present, then function visibility is global exported symbol. To make it more clear, Enduro/X SDK includes two macros
for example:
#include <ndrstandard.h>
expublic void ndrx_some_global_func(void)
{
return;
}
exprivate void some_local_func(void)
{
return;
}ALL written code must be properly commented, so that other source maintainers can clearly understand what’s going on at particular case. Comments are welcome.
Regarding the mandatory documentation, Enduro/X uses Doxygen / JavaDoc style comments for functions, macros and files, so that the API documentation can be generated by doxygen. All function arguments must be documented at any level.
File beginning must start with following block:
/** * @brief Short description of the file purpose * * @file file.name */ >>> License block <<<
The structure for C code is denoted by following comments (see bellow). This also include the sample type definitions and comments for given resources. Where possible grouping of comments shall be made. So that it could be denoted to user commons of the resources.
/*---------------------------Includes-----------------------------------*/
#include <ndrstandard.h> /* Enduro/X standard header */
/*---------------------------Externs------------------------------------*/
/** This is global variable */
extern int ndrx_G_some_global; /** < this is other way to document... */
/*---------------------------Macros-------------------------------------*/
#define HELLO /**< This is hello world macros */
/**
* This is group of worlds (this is detailed description of group)
* @defgroup worldsgrp Group of worlds (short description of group)
* @{
*/
#define WORLD_1 /**< Hello world 1 */
#define WORLD_2 /**< Hello world 2 */
/** Hello world 3 define, use this if the comment line is too large to fit
* together in 80 symbols
*/
#define WORLD_3
/** @} */ /* end of worldsgrp */
/*---------------------------Enums--------------------------------------*/
/*---------------------------Typedefs-----------------------------------*/
/**
* Some structure used for ...
*/
struct some_struct
{
int some_field; /**< some field descr */
};
/**
* This is type of \ref some_struct used for ...
* thus we reference the structure here.
*/
typedef struct some_struct some_struct_t;
/*---------------------------Globals------------------------------------*/
/*---------------------------Statics------------------------------------*/
/*---------------------------Prototypes---------------------------------*/Where each of the section shall included the given type of resources declared.
Function documentation is following, by example:
/**
* This is example of some function. This is description of func.
* @param[in] arg1 this is input argument
* @param[in,out] arg2 this is output argument
* @return in case of success function returns ptr to updated \p arg2
* in case of error NULL is returned.
*/
expublic char *ndrx_some_func(int arg1, char *arg2)
{
return NULL;
}Following asciidoc rules applies to certain document parts:
Bold applies to (in asciidoc asterisks) to things that user is expected to write verbatim, for example:
Underline applies to (in asciidoc single quotes) applies to things that user is expected to fill in:
As the C language do not have prefixes like for high level languages (Java, C#, etc), for C developers have to prefix their identifier so that there is no conflict between different party code blocks. This is the case for Enduro/X too. Enduro/X have reserved following keywords as a prefixes for identifiers:
Global variables (non static exported from the object file) shall be named with following scheme:
The old naming scheme included only G in the front, but we are moving the the common naming scheme with NDRX/ndrx in the front of the all exported identifiers.
Bot UBF and ATMI sub-systems are unit tested. UBF tests are located under ubftest folder, which could be run by:
$ ./ubfunit1 2>/dev/null Running "main"... Completed "main": 5749 passes, 0 failures, 0 exceptions.
ATMI tests are located at atmitest directory, can be run by:
$ ./run.sh tail -n1 test.out Completed "main": 18 passes, 0 failure, 0 exceptions.
So that developers would be more simple to orient in the source code from command line, Enduro/X build system offers use of glimpse tool to index the source code.
On Ubuntu like GNU/Linux systems, glimpse can be installed in following way:
$ sudo apt install glimpse
On other systems where glimpse does not come out of the box, it can be compiled from source code, download here: http://webglimpse.net/download.php
For example:
$ wget http://webglimpse.net/trial/glimpse-latest.tar.gz $ tar -xzf glimpse-latest.tar.gz $ cd glimpse-4.18.6 $ ./configure $ make $ sudo make install
Glimpse requires (when compiled from sources) Flex shared library, on Ubuntu this can be installed by:
$ sudo apt-get install libfl-dev
Once Enduro/X project is checked out, built and Glimpse is installed, you may index the source code using following make target:
$ make index This is glimpseindex version 4.18.7, 2015. Indexing "/home/user1/projects/endurox" ... Size of files being indexed = 9941954 B, Total #of files = 1664 Index-directory: "/home/user1/projects/endurox/glimpse_index" Glimpse-files created here: -rw-rw-r-- 1 user1 user1 171 Aug 18 07:30 .glimpse_exclude -rw------- 1 user1 user1 123657 Aug 18 08:59 .glimpse_filenames -rw------- 1 user1 user1 6656 Aug 18 08:59 .glimpse_filenames_index -rw------- 1 user1 user1 0 Aug 18 08:59 .glimpse_filetimes -rw------- 1 user1 user1 451169 Aug 18 08:59 .glimpse_index -rw------- 1 user1 user1 306 Aug 18 08:59 .glimpse_messages -rw------- 1 user1 user1 836 Aug 18 08:59 .glimpse_partitions -rw------- 1 user1 user1 380242 Aug 18 08:59 .glimpse_statistics Built target index
This also generates search command script at project root. So for example, now to search for tpcall, we can use following command from project root (or any other folder, because "/home/user1/projects/endurox/glim" includes full path to project).
$ ./glim tpcall Your query may search about 33% of the total space! Continue? (y/n)y /home/user1/projects/endurox/tpevsrv/tpevsv.c: if (EXFAIL==(tpcallex (tmpsvc, p_svc->data, p_svc->len, /home/user1/projects/endurox/tpevsrv/tpevsv.c: * Event name carried in extradata of tpcallex() /home/user1/projects/endurox/libnetproto/proto.c: #define TTC 7 /* tpcall */ /home/user1/projects/endurox/libatmisrv/tpreturn.c: * or tpcall wrapper) ...
In case if some files or directories must be excluded from the index path ( used at make index phase), the editing can be done in glimpse_index/.glimpse_exclude file at project root directory.
Enduro/X users are welcome to use common configuration engine. This engine uses ini files to get key/values from ini section (and subsection with inheritance). The configuration can point to directory and in that case Enduro/X will read the all configuration files in directory which ends with with ".ini .cfg, .conf, .config". Configuration engine will automatically detect that given resource is directory and will start to scan for files in directory.
The library keeps all ini file data in memory in hash tables, which also can be iterated as the linked lists. The library can be instructed to refresh the memory configuration. Refresh function detects any files changed in disk (by time stamp) and reload the data in memory.
Enduro/X can be configured by using ini file (or files) instead of environment variables, ndrxdebug.conf and q.conf. Two new environment variables now are added to the system:
The configurations sections are:
If you use NDRX_CCTAG or specify the "cctag" for ATMI server, then Enduro/X will scan for sections like (e.g. cctag=TAG1):
cctag can contain multiple tags, which are separated by /. In that case multiple lockups will be made with base section combination.
"cconfsrv" XATMI server which can be used by applications to use Enduro/X framework for application configuration. The user application can call the "@CCONFIG" server in two modes:
A) for getting the exact section;
B) for listing the sections.
See cconfsrv(8) for more details.
The idea behind this is that user can do the programming under Enduro/X in multiple languages (C/Go/Perl/Python/PHP/NodeJS) and these modules typically needs configuration. It would be waste of time if for each of the languages developer would need to think how to read the configuration from configuration files with native libraries. The Enduro/X offers standard XATMI micro-service call for reading the ini files in common way for whole application, no matter in which language it is programmed.
But C/C++ programmers can use Enduro/X direct libraries for configuration processing. See the atmitest/test029_inicfg/atmiclt29.c for sample code.
The configuration driving is built in multiple layers:

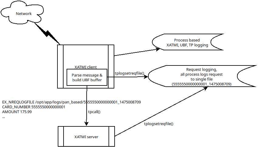
Enduro/X offer debug logging facility named "TPLOG". TPLog basically stands for extended user log. The user applications can use this API to configure TPLog, NDRX and UBF logs to be redirect to specified files, configure levels. Enduro/X introduces concept of request logging which means that each system request (or session) which processes UBF buffers can be logged to separate file. Which basically redirects NDRX, UBF and TPLog (user) to specific file. File can be set by tplogsetreqfile(5).
Two objects are defined in the system: logger and file sink. When logger either process, thread or request opens then output file, firstly filename is checked in the hash list of file sinks (hashed by filename). If file name is found in hashlist, the the logger get the file sink object with the properties of mkdir and bufsz as they were configured for logger which actually opened the files (created file sink objects).
If doing $ xadmin logrotate, then rotation is applied on file sinks and thus original mkdir and bufsz are used at point when files are open.
The loggers output the debug content in following order of the facilities status (i.e. definition of current logger):
If there is no TP_REQUEST or TP_THREAD facilities open, then logging is done on per process basis, where there are 3 facilities which are always open:
The debug string format is described in ndrxdebug.conf(5) manpage. basically it is following:
The debug level is one of the following:
Enduro/X debugging API offers following list of the functions:
Request logging is concept when each user session or transaction which is processed by multiple XATMI clients and servers, are logged to single trace file. This is very useful when system have high load with request. Then administrators can identify single transaction and with this request log file it is possible to view full sequence of operation which system performed. You do not need anymore to grep the big log files (based on each service output) and glue together the picture what have happened in system for particular transaction.
The basic use of the request logging is following:
Client process:
/* read the request from network & parse
* get the transaction subject (for example bank card number (PAN))
* open the log file for each bank card request
* e.g.
*/
tplogsetreqfile(&p_ub, "/opt/app/logs/pan_based/<PAN>_<Time_stamp>", NULL);
tplog("About to authorize");
tpcall("AUTHORIZE", &p_ub, ...);
/* reply to network */
tplog("Transaction complete");
/* close the logger after transaction complete */
tplogclosereqfile();Server process - AUTHORIZE service
void AUTHORIZE(TPSVCINFO *p_svc)
{
UBFH *p_ub = (UBFH *)p_svc->data;
/* Just print the buffer */
tplogsetreqfile((char **)&p_ub, NULL, NULL);
tplogprintubf(log_debug, "AUTHORIZE got request", p_ub);
tplog(log_debug, "Processing...!");
/* do the work */
/* close the request file as we are done. */
tplogclosereqfile();
tpreturn( TPSUCCESS,
0L,
(char *)p_ub,
0L,
0L);
}Lest assume that for our transaction logfile is set to: /opt/app/logs/pan_based/5555550000000001_1475008709 then transaction could look like:

For example given code:
#include <ndebug.h>
int main (int argc, char **argv)
{
tplog(5, "Hello from function logger");
TP_LOG(log_debug, "Hello from macro logger [logging level %d]", log_debug);
return 0;
}Will print to log file following messages:
t:USER:5:test1pc :11064:000:20160928:100225252:/tplog.c:0412:Hello from function logger t:USER:5:test1pc :11064:000:20160928:100225252:ogtest.c:0007:Hello from macro logger [logging level 5]
So in general log line format is following:
<LOGGER_FACILITY>:<MODULE>:<LOG_LEVEL>:<HOSCR>:<PID>:<OS_THREAD_ID>:<THREAD_ID>:<DATE>:<TIME_MS>:<SOURCE_FILE>:<LINE>:<MESSAGE>
Where:
If XATMI server binary log file is set to stderr in ndrxdebug.conf(5) (either file=/dev/stderr or empty file=) and -e flag is set in clopt for the XATMI server process, then process level loggers (ndrx/ubf/tp) also logs to this file. In such case if logrotate ("xadmin(8) lcf logrotate") is performed or process level logger file name is changed via tplogconfig(3)), then XATMI server’s stdout and stderr is also re-directed to changed file name via dup2() Unix system call.
This chapter describes different Enduro/X message transport mechanisms which are supported by Enduro/X. Enduro/X provides support for different transaction backends and there is no real difference for developer on which transport is used, except the performance and system resource administration aspects
Enduro/X originally was developed for GNU/Linux kernels where resource polling sub-system i.e. epoll() can handle Posix queue handlers. This is linux non-standard feature which greatly supports system development. FreeBSD operating system also supports polling and Posix queues. On IBM AIX there is support for poll() on System V queues. These polling features allows to build one queue - multiple servers architecture (even for ATMI server processes waiting on different set of queues). However, this this feature limits platform to be working on Linux, FreeBSD and AIX only.

Note there is a little overhead associated with IBM AIX, due to fact that Enduro/X uses string based queue identifiers, but System V queues are integers. Thus while operating in the same mode, for AIX two additional shared memory queue identifier mapping tables are used which translate System V identifier to string and backwards.
Starting from Enduro/X version 6, there are added sub-system for System V IPC queues. With this supports, good performance almost the same as for Linux epoll mode. The mode is suitable for classical unixes such as Oracle Solaris.
In case of System V mode, one-queue-multiple servers does not work for different set of services if advertised by binaries advertising also common services.
Thus by default each XATMI server process opens it’s own job request queue, and service requests are dispatched in round robin patter. How ever if set of binaries same set of queues, then it is possible to configure shared queue for these server processes. The shared queue is specified as "request address". It defines one queue name on which all XATMI servers must advertise the same services.
The implementation for System V is quite complicated, because these queues ( see msgrcv(), msgsnd() system calls) does not offer any timeout control and secondly no form of polling on multiple queues are allowed. Thus these additional work semantics must be emulated.
Common approaches for XATMI clients and servers are following:
For XATMI servers the approach is further extended, so that:

Starting from Enduro/X version 3, there is support for other Posix compatible Operating Systems. Where possible Posix queues are used. If no Queue support built in, for example Apple OSX, then emulated Posix queues are used. For these platforms, the caller processes does choose the queue where to send the message in round-robin mode. For each service shared memory contains list of server IDs providing the service. In round robin mode the server id is selected, and caller sends the service to queue (e.g. dom1,svc,TESTSVC,102 where 102 is server id.).

For other unix support, mq_notify() call for each open queue is installed, by employing SIGUSR2. Signal handling is done in separate thread. The main ATMI server thread is doing poll() in unnamed pipe. When event from mq_ sub-system is received, it writes the queue descriptor id to unnamed pipe and that makes main thread to wake up for queue processing. The poll() for main thread supports Enduro/X extensions to add some other resource for polling (e.g. socket fd.)
Enduro/X supports multit-threading. For example all XATMI APIs are thread safe. The UBF APIs are thread safe while the two threads does not operate with the same UBF buffer. User code can do the multi-threading as required. Each new thread which starts to operate with XATMI API, joins to the system as XATMI client.
Enduro/X may create threads for processes such as tpbridge(8), tmsrv(8), in case if using XATMI Server dispatch threads, System V mode, etc. In general in case if Enduro/X is creating thread internally, the following strategy is applied:
The Enduro/X also comes with support of XATMI server thread call dispatch thread pool support. This means that developers can write multi-threaded (MT) server programs with very little to non additional effort. If MT is configured (ndrxconfig.xml(5) setting <maxdispatchthreads> is set greater than 1 and <mindispatchthreads> denotest the actual number of worker threads), the XATMI servers at startup will create pool of configured number of worker threads. Thus when server’s main thread will receive the message, the message is immediately passed to the thread pool. And at next step main thread goes back for waiting to the messages.
Before main thread start to wait for next message, it ensures that at least one worker thread is free, otherwise the server process will just copy all messages from IPC queues to internal thread pool job queue. That would result in loss of load balancing between processes.
If server threading is configured, the start up initialization sequence looks like this:
To enable multi-thread mode, binaries must be specifically built for this. This may be done by passing the -t flag to buildserver(8) compiler tool, or by setting _tmbuilt_with_thread_option extern variable to 1 before running ndrx_main_integra(), ndrx_main() or _tmstartserver(). If flag is not configured, binary will start in single-thread mode and warning will be printed to ULOG. The error would look like:
05828:20200503:23031209:atmi.sv1 :Warning ! Server not built for mulit-threading, but MINDISPATCHTHREADS=2 MAXDISPATCHTHREADS=2, falling back to single thread mode
tpsvrthrinit(3) and tpsvrthrdone(3) may be specified only in case if string from _tmstartserver().
Configuration example:
<server name="atmi.sv1">
<srvid>1400</srvid>
<min>1</min>
<max>1</max>
<mindispatchthreads>5</mindispatchthreads>
<maxdispatchthreads>5</maxdispatchthreads>
<sysopt>-e /tmp/ATMISV1 -r</sysopt>
</server>Enduro/X XATMI server multi-threading model supports infinit server mode. That is during the tpsvrinit() tpsvrthrinit() it is possible to do calls to self-advertised services with help of tpacall(SELF_SERVICE,…,TPNOREPLY). In this case after all init is done, but before main thread goes in waiting for messages, these tpacall(3) messages are injected into service queues. Thus dispatcher will wake up and will process the message by worker thread. The worker thread may become busy for infinite time (loop). And for example other thread service functions may be used to control the daemon thread.
Enduro/X uses dynamic memory for storing temporary internal messages. For performance reasons dynamic memory allocated memory blocks are being cached so that they can be re-used, instead of requesting malloc() and then free() again. I.e. if there are no entries in cache, then malloc() is issued. When Enduro/X is doing block free, cache is tested, if there are less block than minimum cached, then block is added to linked list of free blocks. If there are enough cached blocks, the block is processed by standard free() call.
The cache size can be configured by setting NDRX_FPAOPTS environment variable (see ex_env(5)*). The variable may override default settings for the block cache.
Block cache is set for following sizes (with default nr of blocks cached in scopes):
The sizes may be changed by NDRX_FPAOPTS environment variable value. See ex_env(5) for syntax.
Enduro/X provides Object API functions. This is meant to be used with integration into programming languages and frameworks, where cooperative multi-threading is used. This API also is suitable for systems like Node.JS where system call, e.g. C lang call can result in different operating system thread. This fact can cause lot of issues, for example, in cooperative multi-threading two concurrent tpacall() requests can return results for different cooperative threads, which will cause them to drop the response and both calls with might finish with time-out.
Thus Enduro/X provides following header files for Object-API:
The API basically consists of all UBF and ATMI functions, they are prefixed with letter O and as first parameter all of them consume TPCONTEXT_T typed parameter. Which basically is pointer to heap stored ATMI Object. This ATMI Object also includes links to Standard library and UBF library heap allocated objects.
Every Object-API function basically does following:
During the Enduro/X C library works, it is assumed that is not preemptive for cooperative threads. Thus above scheme will work for every framework that comply with rule (and mostly it does, because it will break the rules of library C/C++ processing).
The typical code for Object API would be following:
#include <string.h>
#include <stdio.h>
#include <stdlib.h>
#include <oatmi.h>
#include <oubf.h>
#include <odebug.h>
#include <Exfields.h>
int main(int argc, char **argv)
{
int ret = 0;
int cd1;
UBFH *p_ub1;
long rsplen;
/* Allocate new context aka Object */
TPCONTEXT_T ctx1 = tpnewctxt();
/* Initialise client session */
if (SUCCEED!=Otpinit(&ctx1, NULL))
{
/* print the thread based logs */
ONDRX_LOG(&ctx1, log_error, "TESTERROR: Failed to Otpinit 1: %s",
Otpstrerror(&ctx1, Otperrno(&ctx1)));
ret = -1;
goto out;
}
/*Do some client based logging */
ONDRX_LOG(&ctx1, log_always, "Hello from CTX1");
if (NULL==(p_ub1 = (UBFH *)Otpalloc(&ctx1, "UBF", NULL, 8192)))
{
ONDRX_LOG(&ctx1, log_error, "TESTERROR: Failed to Otpalloc ub1: %s",
Otpstrerror(&ctx1, Otperrno(&ctx1)));
ret = -1;
goto out;
}
/* set some buffer value */
if (SUCCEED!=OCBchg(&ctx1, p_ub1, EX_CC_CMD, 0, "l", 0L, BFLD_STRING))
{
ONDRX_LOG(&ctx1,log_error, "TESTERROR: OCBchg() failed %s",
OBstrerror(&ctx1, OBerror(&ctx1)));
ret = -1;
goto out;
}
/* call the server */
if (FAIL==Otpcall(&ctx1, "SOMESVC", (char *)p_ub1, 0L, (char **)&p_ub1, &rsplen, 0L))
{
ONDRX_LOG(&ctx1, log_error, "TESTERROR: Failed to Otpcall 1: %s",
Otpstrerror(&ctx1, Otperrno(&ctx1)));
ret = -1;
goto out;
}
/* free the buffer */
Otpfree(&ctx1, (char *)p_ub1);
/* terminate ATMI client session */
if (SUCCEED!=Otpterm(&ctx1))
{
ONDRX_LOG(&ctx1, log_error, "TESTERROR: Failed to terminate client 1",
Otpstrerror(&ctx1, Otperrno(&ctx1)));
ret = -1;
goto out;
}
/* free the NSTD/UBF/ATMI objects */
tpfreectxt(ctx1);
out:
return ret;
}Build with:
$ gcc test.c -latmi -lubf -lnstd -lpthread -lrt -lm -ldl
See atmitest/test032_oapi/atmiclt32.c for more sample code.
For programming languages that supports classes or objects, following class model will be used for Enduro/X bindings.

This diagram is based on endurox-go package, which uses structures and special functions that are binded to structure. Basically that is the same as classes.
This model might be implemented for Node.js and Platform Script.
Enduro/X xadmin command line utility comes with built in generators. Currently following generator targets are available:
The target can be invoked by running $ xadmin gen <target>, for example:
$ xadmin gen c server Enduro/X 3.4.3, build Feb 10 2017 00:34:28, using poll for DARWIN (64 bits) Enduro/X Middleware Platform for Distributed Transaction Processing Copyright (C) 2015, 2016 Mavimax, Ltd. All Rights Reserved. This software is released under one of the following licenses: GPLv2 (or later) or Mavimax's license for commercial use. 0: srvname :XATMI Server Name (binary) [testsv]: 1: svcnm :Service name [TESTSV]: 2: useubf :Use UBF? [y]: n 4: genmake :Gen makefile [y]: *** Review & edit configuration *** 0: Edit srvname :XATMI Server Name (binary) [testsv]: 1: Edit svcnm :Service name [TESTSV]: 2: Edit useubf :Use UBF? [n]: 4: Edit genmake :Gen makefile [y]: c: Cancel w: Accept, write Enter the choice [0-5, c, w]: w C server gen ok! $ make cc -c -o testsv.o testsv.c -I../ubftab cc -o testsv testsv.o -latmisrvinteg -latmi -lubf -lnstd -lpthread -ldl -lm $
Xadmin’s package also includes provision scripts which will setup runtime quickly. The command is $ xadmin provision.
Enduro/X xadmin can be configured with custom generators. The directory or script file name where xadmin looks for Platform Scripts, are configured with following configuration resources:
Use first one found. Searches [xadmin/<CCTAG>] section. uses parameter gen scripts=. This indicates the folder where to list the .pscript generator files.
For sample file, see Enduro/X xadmin/scripts/gen_c_client.pscript generator in source code.
In this section we will make an application where C client code will invoke Go server. The IPC will use UBF buffer, with test fields which are provided by ubf tab generator. Also this example assumes that you have installed enduro/x and endurox-go packages to your system and kernel parameters are configured (e.g. queue settings in case of Linux).
Lets assume our project will be made at $TESTHOME. The sources (with sub-projects) will go under $TESTHOME/src. This structure is required for Go projects. For Linux operating system we will set $TESTHOME to /home/user1/app2.
# useradd -m user1 # su - user1 $ mkdir /home/user1/app2 $ export TESTHOME=/home/user1/app2 $ mkdir $TESTHOME/src
The application will communicate via Unified Buffer Format (UBF) buffer. The test field definitions will be used for this application. Firstly lets generate C headers:
$ mkdir $TESTHOME/src/ubftab $ cd $TESTHOME/src/ubftab $ xadmin gen ubf tab Enduro/X 3.4.3, build Feb 10 2017 00:26:22, using epoll for LINUX (64 bits) Enduro/X Middleware Platform for Distributed Transaction Processing Copyright (C) 2015, 2016 Mavimax, Ltd. All Rights Reserved. This software is released under one of the following licenses: GPLv2 (or later) or Mavimax's license for commercial use. Logging to ./ULOG.20170211 0: table_name :UBF Table name (.fd will be added) [test]: 1: base_number :Base number [6000]: 2: testfields :Add test fields [y]: 3: genexfields :Gen Exfields [y]: 4: genmake :Gen makefile [y]: 5: makeLang :Target language (c/go) [c]: *** Review & edit configuration *** 0: Edit table_name :UBF Table name (.fd will be added) [test]: 1: Edit base_number :Base number [6000]: 2: Edit testfields :Add test fields [y]: 3: Edit genexfields :Gen Exfields [y]: 4: Edit genmake :Gen makefile [y]: 5: Edit makeLang :Target language (c/go) [c]: c: Cancel w: Accept, write Enter the choice [0-6, c, w]: w Gen ok! $
Now we see that test.fd.h is generate. Lets generate Go definitions. Before that we will set GOPATH to project root.
$ cd $TESTHOME $ export GOPATH=`pwd` $ cd $TESTHOME/src/ubftab $ xadmin gen ubf tab Enduro/X 3.4.3, build Feb 10 2017 00:26:22, using epoll for LINUX (64 bits) Enduro/X Middleware Platform for Distributed Transaction Processing Copyright (C) 2015, 2016 Mavimax, Ltd. All Rights Reserved. This software is released under one of the following licenses: GPLv2 (or later) or Mavimax's license for commercial use. Logging to ./ULOG.20170211 0: table_name :UBF Table name (.fd will be added) [test]: 1: base_number :Base number [6000]: 2: testfields :Add test fields [y]: 3: genexfields :Gen Exfields [y]: 4: genmake :Gen makefile [y]: 5: makeLang :Target language (c/go) [c]: go *** Review & edit configuration *** 0: Edit table_name :UBF Table name (.fd will be added) [test]: 1: Edit base_number :Base number [6000]: 2: Edit testfields :Add test fields [y]: 3: Edit genexfields :Gen Exfields [y]: 4: Edit genmake :Gen makefile [y]: 5: Edit makeLang :Target language (c/go) [go]: c: Cancel w: Accept, write Enter the choice [0-6, c, w]: w Gen ok! $
Once the files are generated, we can run off the make:
$ cd $TESTHOME/src/ubftab $ make make -f Mclang $SOURCES is [./test.fd Exfields] $OUTPUT is [./test.fd.h Exfields.h] $FIELDTBLS is [./test.fd,Exfields] make[1]: Entering directory `$TESTHOME/src/ubftab' mkfldhdr -m0 -pubftab To control debug output, set debugconfig file path in $NDRX_DEBUG_CONF N:NDRX:5: 732:2ae627e394c0:000:20170211:163548263:fldhdr.c:0229:Output directory is [.] N:NDRX:5: 732:2ae627e394c0:000:20170211:163548263:fldhdr.c:0230:Language mode [0] N:NDRX:5: 732:2ae627e394c0:000:20170211:163548263:fldhdr.c:0231:Private data [ubftab] N:NDRX:5: 732:2ae627e394c0:000:20170211:163548263:fldhdr.c:0243:Use environment variables U:UBF :5: 732:2ae627e394c0:000:20170211:163548263:dtable.c:0114:Using NDRX_UBFMAXFLDS: 16000 N:NDRX:5: 732:2ae627e394c0:000:20170211:163548263:fldhdr.c:0303:enter generate_files() U:UBF :5: 732:2ae627e394c0:000:20170211:163548263:fldhdr.c:0138:Load field dir [$TESTHOME/src/ubftab] U:UBF :5: 732:2ae627e394c0:000:20170211:163548263:fldhdr.c:0149:About to load fields list [./test.fd,Exfields] N:NDRX:5: 732:2ae627e394c0:000:20170211:163548264:fldhdr.c:0369:$TESTHOME/src/ubftab/./test.fd processed OK, output: ./test.fd.h N:NDRX:5: 732:2ae627e394c0:000:20170211:163548264:fldhdr.c:0369:$TESTHOME/src/ubftab/Exfields processed OK, output: ./Exfields.h N:NDRX:5: 732:2ae627e394c0:000:20170211:163548264:fldhdr.c:0256:Finished with : SUCCESS make[1]: Leaving directory `$TESTHOME/src/ubftab' make -f Mgolang $SOURCES is [./test.fd Exfields] $OUTPUT is [./test.fd.go Exfields.go] $FIELDTBLS is [./test.fd,Exfields] make[1]: Entering directory `$TESTHOME/src/ubftab' mkfldhdr -m1 -pubftab To control debug output, set debugconfig file path in $NDRX_DEBUG_CONF N:NDRX:5: 736:2aad91d474c0:000:20170211:163548271:fldhdr.c:0229:Output directory is [.] N:NDRX:5: 736:2aad91d474c0:000:20170211:163548271:fldhdr.c:0230:Language mode [1] N:NDRX:5: 736:2aad91d474c0:000:20170211:163548271:fldhdr.c:0231:Private data [ubftab] N:NDRX:5: 736:2aad91d474c0:000:20170211:163548271:fldhdr.c:0243:Use environment variables U:UBF :5: 736:2aad91d474c0:000:20170211:163548271:dtable.c:0114:Using NDRX_UBFMAXFLDS: 16000 N:NDRX:5: 736:2aad91d474c0:000:20170211:163548271:fldhdr.c:0303:enter generate_files() U:UBF :5: 736:2aad91d474c0:000:20170211:163548271:fldhdr.c:0138:Load field dir [$TESTHOME/src/ubftab] U:UBF :5: 736:2aad91d474c0:000:20170211:163548271:fldhdr.c:0149:About to load fields list [./test.fd,Exfields] N:NDRX:5: 736:2aad91d474c0:000:20170211:163548271:fldhdr.c:0369:$TESTHOME/src/ubftab/./test.fd processed OK, output: ./test.fd.go N:NDRX:5: 736:2aad91d474c0:000:20170211:163548271:fldhdr.c:0369:$TESTHOME/src/ubftab/Exfields processed OK, output: ./Exfields.go N:NDRX:5: 736:2aad91d474c0:000:20170211:163548271:fldhdr.c:0256:Finished with : SUCCESS go build -o ubftab *.go go install ./... make[1]: Leaving directory `$TESTHOME/src/ubftab' $ ls -l total 72 -rw-rw-r-- 1 user1 user1 9641 feb 11 16:25 Exfields -rw-rw-r-- 1 user1 user1 6079 feb 11 16:35 Exfields.go -rw-rw-r-- 1 user1 user1 7614 feb 11 16:35 Exfields.h -rw-rw-r-- 1 user1 user1 145 feb 11 16:25 Makefile -rw-rw-r-- 1 user1 user1 492 feb 11 16:25 Mclang -rw-rw-r-- 1 user1 user1 562 feb 11 16:27 Mgolang -rw-rw-r-- 1 user1 user1 1301 feb 11 16:25 test.fd -rw-rw-r-- 1 user1 user1 1532 feb 11 16:35 test.fd.go -rw-rw-r-- 1 user1 user1 1999 feb 11 16:35 test.fd.h -rw-rw-r-- 1 user1 user1 2882 feb 11 16:35 ubftab -rw-rw-r-- 1 user1 user1 15464 feb 11 16:27 ULOG.20170211 $ head -n10 test.fd.h #ifndef __TEST_FD #define __TEST_FD /* fname bfldid */ /* ----- ----- */ #define T_CHAR_FLD ((BFLDID32)67114875) /* number: 6011 type: char */ #define T_CHAR_2_FLD ((BFLDID32)67114876) /* number: 6012 type: char */ #define T_SHORT_FLD ((BFLDID32)6021) /* number: 6021 type: short */ #define T_SHORT_2_FLD ((BFLDID32)6022) /* number: 6022 type: short */ #define T_LONG_FLD ((BFLDID32)33560463) /* number: 6031 type: long */ #define T_LONG_2_FLD ((BFLDID32)33560464) /* number: 6032 type: long */
So it have installed a ubftab package, and generated test.fd.h file.
Now lets generate a C client code which will send the UBF buffer to Go server. The generator provides C sample client, let’s use it.
$ mkdir $TESTHOME/src/clt $ cd $TESTHOME/src/clt $ xadmin gen c client Enduro/X 3.4.3, build Feb 10 2017 00:26:22, using epoll for LINUX (64 bits) Enduro/X Middleware Platform for Distributed Transaction Processing Copyright (C) 2015, 2016 Mavimax, Ltd. All Rights Reserved. This software is released under one of the following licenses: GPLv2 (or later) or Mavimax's license for commercial use. Logging to ./ULOG.20170211 0: cltname :XATMI Client Name (binary) [testcl]: 1: useubf :Use UBF? [y]: 2: ubfname :UBF include folder name (will be done ../<name>) [ubftab]: 3: genmake :Gen makefile [y]: 4: config :INI File section (optional, will read config if set) []: *** Review & edit configuration *** 0: Edit cltname :XATMI Client Name (binary) [testcl]: 1: Edit useubf :Use UBF? [y]: 2: Edit ubfname :UBF include folder name (will be done ../<name>) [ubftab]: 3: Edit genmake :Gen makefile [y]: 4: Edit config :INI File section (optional, will read config if set) []: c: Cancel w: Accept, write Enter the choice [0-4, c, w]: w C client gen ok! $ make cc -c -o testcl.o testcl.c -I../ubftab cc -o testcl testcl.o -latmiclt -latmi -lubf -lnstd -lpthread -lrt -ldl -lm
C Client have been generated OK and built ok.
Now lets generate Go server. Before we make the Go app, we need to get the endurox-go package.
$ cd $TESTHOME $ go get github.com/endurox-dev/endurox-go $ mkdir $TESTHOME/src/srv $ cd $TESTHOME/src/srv $ xadmin gen go server Enduro/X 3.4.4, build Feb 11 2017 16:57:21, using epoll for LINUX (64 bits) Enduro/X Middleware Platform for Distributed Transaction Processing Copyright (C) 2015, 2016 Mavimax, Ltd. All Rights Reserved. This software is released under one of the following licenses: GPLv2 (or later) or Mavimax's license for commercial use. Logging to ./ULOG.20170211 0: svname :XATMI Server Name (binary) [testsv]: 1: svcname :Service name [TESTSV]: 2: useubf :Use UBF? [y]: 3: ubfname :UBF package name [ubftab]: 4: genmake :Gen makefile [y]: 5: config :INI File section (optional, will read config if set) []: *** Review & edit configuration *** 0: Edit svname :XATMI Server Name (binary) [testsv]: 1: Edit svcname :Service name [TESTSV]: 2: Edit useubf :Use UBF? [y]: 3: Edit ubfname :UBF package name [ubftab]: 4: Edit genmake :Gen makefile [y]: 5: Edit config :INI File section (optional, will read config if set) []: c: Cancel w: Accept, write Enter the choice [0-5, c, w]: w Go server gen ok! $ make go build -o testsv *.go
As we see test server was built ok. Now next step is to configure a runtime system. With provisioning of the configuration files and adding testsv to boot application boot sequence.
To create a runtime system, we will use $ xadmin provision command. This command allows to register one server to ndrxconfig.xml. For demo application purposes this is fully fine. The provision will be done in root directly of "bankapp2".
$ cd $TESTHOME
$ ls -l
total 8
drwxrwxr-x 3 user1 user1 4096 feb 11 16:27 pkg
drwxrwxr-x 8 user1 user1 4096 feb 11 17:05 src
$ xadmin provision
Enduro/X 3.4.4, build Feb 11 2017 16:57:21, using epoll for LINUX (64 bits)
Enduro/X Middleware Platform for Distributed Transaction Processing
Copyright (C) 2015, 2016 Mavimax, Ltd. All Rights Reserved.
This software is released under one of the following licenses:
GPLv2 (or later) or Mavimax's license for commercial use.
Logging to ./ULOG.20170212
______ __ ___ __
/ ____/___ ____/ /_ ___________ _/_/ |/ /
/ __/ / __ \/ __ / / / / ___/ __ \ _/_/ | /
/ /___/ / / / /_/ / /_/ / / / /_/ //_/ / |
/_____/_/ /_/\__,_/\__,_/_/ \____/_/ /_/|_|
Provision
Compiled system type....: LINUX
0: qpath :Queue device path [/dev/mqueue]:
1: nodeid :Cluster node id [1]:
2: qprefix :System code (prefix/setfile name, etc) [test1]: app2
3: timeout :System wide tpcall() timeout, seconds [90]:
4: appHome :Application home [$TESTHOME]:
6: binDir :Executables/binaries sub-folder of Apphome [bin]:
8: confDir :Configuration sub-folder of Apphome [conf]:
9: logDir :Log sub-folder of Apphome [log]:
10: ubfDir :Unified Buffer Format (UBF) field defs sub-folder of Apphome [ubftab]:
11: tempDir :Temp sub-dir (used for pid file) [tmp]:
12: installQ :Configure persistent queue [y]:
13: tmDir :Transaction Manager Logs sub-folder of Apphome [tmlogs]:
14: qdata :Queue data sub-folder of Apphone [qdata]:
15: qSpace :Persistent queue space namme [SAMPLESPACE]:
16: qName :Sample persistent queue name [TESTQ1]:
17: qSvc :Target service for automatic queue for sample Q [TESTSVC1]:
18: eventSv :Install event server [y]:
19: cpmSv :Configure Client Process Monitor Server [y]:
20: configSv :Install Configuration server [y]:
21: bridge :Install bridge connection [y]:
22: bridgeRole :Bridge -> Role: Active(a) or passive(p)? [a]:
24: ipc :Bridge -> IP: Connect to [172.0.0.1]:
25: port :Bridge -> IP: Port number [21003]:
26: otherNodeId :Other cluster node id [2]:
27: ipckey :IPC Key used for System V semaphores [44000]:
28: ldbal :Load balance over cluster [0]:
29: ndrxlev :Logging: ATMI sub-system log level 5 - highest (debug), 0 - minimum (off) [5]:2
30: ubflev :Logging: UBF sub-system log level 5 - highest (debug), 0 - minimum (off) [1]:
31: tplev :Logging: /user sub-system log level 5 - highest (debug), 0 - minimum (off) [5]:
32: usv1 :Configure User server #1 [n]: y
33: usv1_name :User server #1: binary name []: testsv
34: usv1_min :User server #1: min [1]:
35: usv1_max :User server #1: max [1]:
36: usv1_srvid :User server #1: srvid [2000]:
37: usv1_cctag :User server #1: cctag []:
38: usv1_sysopt :User server #1: sysopt []:
Invalid value: Min length 1
38: usv1_sysopt :User server #1: sysopt []: -e ${NDRX_APPHOME}/log/testsv.log
39: usv1_appopt :User server #1: appopt []:
50: ucl1 :Configure User client #1 [n]:
55: addubf :Additional UBFTAB files (comma seperated), can be empty []: test.fd
56: msgsizemax :Max IPC message size [56000]:
57: msgmax :Max IPC messages in queue [100]:
*** Review & edit configuration ***
0: Edit qpath :Queue device path [/dev/mqueue]:
1: Edit nodeid :Cluster node id [1]:
2: Edit qprefix :System code (prefix/setfile name, etc) [app2]:
3: Edit timeout :System wide tpcall() timeout, seconds [90]:
4: Edit appHome :Application home [$TESTHOME]:
6: Edit binDir :Executables/binaries sub-folder of Apphome [bin]:
8: Edit confDir :Configuration sub-folder of Apphome [conf]:
9: Edit logDir :Log sub-folder of Apphome [log]:
10: Edit ubfDir :Unified Buffer Format (UBF) field defs sub-folder of Apphome [ubftab]:
11: Edit tempDir :Temp sub-dir (used for pid file) [tmp]:
12: Edit installQ :Configure persistent queue [y]:
13: Edit tmDir :Transaction Manager Logs sub-folder of Apphome [tmlogs]:
14: Edit qdata :Queue data sub-folder of Apphone [qdata]:
15: Edit qSpace :Persistent queue space namme [SAMPLESPACE]:
16: Edit qName :Sample persistent queue name [TESTQ1]:
17: Edit qSvc :Target service for automatic queue for sample Q [TESTSVC1]:
18: Edit eventSv :Install event server [y]:
19: Edit cpmSv :Configure Client Process Monitor Server [y]:
20: Edit configSv :Install Configuration server [y]:
21: Edit bridge :Install bridge connection [y]:
22: Edit bridgeRole :Bridge -> Role: Active(a) or passive(p)? [a]:
24: Edit ipc :Bridge -> IP: Connect to [172.0.0.1]:
25: Edit port :Bridge -> IP: Port number [21003]:
26: Edit otherNodeId :Other cluster node id [2]:
27: Edit ipckey :IPC Key used for System V semaphores [44000]:
28: Edit ldbal :Load balance over cluster [0]:
29: Edit ndrxlev :Logging: ATMI sub-system log level 5 - highest (debug), 0 - minimum (off) [2]:
30: Edit ubflev :Logging: UBF sub-system log level 5 - highest (debug), 0 - minimum (off) [1]:
31: Edit tplev :Logging: /user sub-system log level 5 - highest (debug), 0 - minimum (off) [5]:
32: Edit usv1 :Configure User server #1 [y]:
33: Edit usv1_name :User server #1: binary name [testsv]:
34: Edit usv1_min :User server #1: min [1]:
35: Edit usv1_max :User server #1: max [1]:
36: Edit usv1_srvid :User server #1: srvid [2000]:
37: Edit usv1_cctag :User server #1: cctag []:
38: Edit usv1_sysopt :User server #1: sysopt [-e ${NDRX_APPHOME}/log/testsv.log]:
39: Edit usv1_appopt :User server #1: appopt []:
50: Edit ucl1 :Configure User client #1 [n]:
55: Edit addubf :Additional UBFTAB files (comma seperated), can be empty [test.fd]:
56: Edit msgsizemax :Max IPC message size [56000]:
57: Edit msgmax :Max IPC messages in queue [100]:
c: Cancel
w: Accept, write
Enter the choice [0-57, c, w]: w
ndrxconfig: [$TESTHOME/conf/ndrxconfig.xml]
appini: [$TESTHOME/conf/app.ini]
setfile: [$TESTHOME/conf/setapp2]
To start your system, run following commands:
$ cd $TESTHOME/conf
$ source setapp2
$ xadmin start -y
Provision succeed!
$ ls -l
total 68
drwxrwxr-x 2 user1 user1 4096 feb 12 10:32 bin
drwxrwxr-x 2 user1 user1 4096 feb 12 10:32 conf
drwxrwxr-x 2 user1 user1 4096 feb 12 10:32 log
drwxrwxr-x 3 user1 user1 4096 feb 11 16:27 pkg
drwxrwxr-x 2 user1 user1 4096 feb 12 10:32 qdata
drwxrwxr-x 8 user1 user1 4096 feb 11 17:05 src
drwxrwxr-x 3 user1 user1 4096 feb 12 10:32 tmlogs
drwxrwxr-x 2 user1 user1 4096 feb 12 10:32 tmp
drwxrwxr-x 2 user1 user1 4096 feb 12 10:32 ubftab
-rw-rw-r-- 1 user1 user1 30755 feb 12 10:32 ULOG.20170212Once the system is provisioned, we need to put the symbolic links to our binaries to Enduro/X runtime "bin" directory. Also we will put our test field definition file test.fd into $TESTHOME/ubftab folder.
$ cd $TESTHOME/bin $ ln -s $TESTHOME/src/clt/testcl . $ ln -s $TESTHOME/src/srv/testsv . $ cd $TESTHOME/ubftab $ ln -s $TESTHOME/src/ubftab/test.fd .
Now we are ready to boot up the runtime:
$ cd $TESTHOME/conf
$ source setapp2
$ xadmin start -y
Enduro/X 3.4.4, build Feb 11 2017 16:57:21, using epoll for LINUX (64 bits)
Enduro/X Middleware Platform for Distributed Transaction Processing
Copyright (C) 2015, 2016 Mavimax, Ltd. All Rights Reserved.
This software is released under one of the following licenses:
GPLv2 (or later) or Mavimax's license for commercial use.
EnduroX back-end (ndrxd) is not running
ndrxd PID (from PID file): 18849
ndrxd idle instance started.
exec cconfsrv -k 0myWI5nu -i 1 -e $TESTHOME/log/cconfsrv.log -r -- :
process id=18851 ... Started.
exec cconfsrv -k 0myWI5nu -i 2 -e $TESTHOME/log/cconfsrv.log -r -- :
process id=18852 ... Started.
exec tpevsrv -k 0myWI5nu -i 20 -e $TESTHOME/log/tpevsrv.log -r -- :
process id=18853 ... Started.
exec tpevsrv -k 0myWI5nu -i 21 -e $TESTHOME/log/tpevsrv.log -r -- :
process id=18854 ... Started.
exec tmsrv -k 0myWI5nu -i 40 -e $TESTHOME/log/tmsrv-rm1.log -r -- -t1 -l$TESTHOME/tmlogs/rm1 -- :
process id=18855 ... Started.
exec tmsrv -k 0myWI5nu -i 41 -e $TESTHOME/log/tmsrv-rm1.log -r -- -t1 -l$TESTHOME/tmlogs/rm1 -- :
process id=18867 ... Started.
exec tmsrv -k 0myWI5nu -i 42 -e $TESTHOME/log/tmsrv-rm1.log -r -- -t1 -l$TESTHOME/tmlogs/rm1 -- :
process id=18879 ... Started.
exec tmqueue -k 0myWI5nu -i 60 -e $TESTHOME/log/tmqueue-rm1.log -r -- -m SAMPLESPACE -s1 -- :
process id=18891 ... Started.
exec tpbridge -k 0myWI5nu -i 150 -e $TESTHOME/log/tpbridge_2.log -r -- -f -n2 -r -i 172.0.0.1 -p 21003 -tA -z30 :
process id=18923 ... Started.
exec testsv -k 0myWI5nu -i 2000 -e $TESTHOME/log/testsv.log -- :
process id=18924 ... Started.
exec cpmsrv -k 0myWI5nu -i 9999 -e $TESTHOME/log/cpmsrv.log -r -- -k3 -i1 -- :
process id=18929 ... Started.
Startup finished. 11 processes started.Now test availability of our test service:
$ xadmin psc Enduro/X 3.4.4, build Feb 11 2017 16:57:21, using epoll for LINUX (64 bits) Enduro/X Middleware Platform for Distributed Transaction Processing Copyright (C) 2015, 2016 Mavimax, Ltd. All Rights Reserved. This software is released under one of the following licenses: GPLv2 (or later) or Mavimax's license for commercial use. ndrxd PID (from PID file): 6119 Nd Service Name Routine Name Prog Name SRVID #SUCC #FAIL MAX LAST STAT -- ------------ ------------ --------- ----- ----- ----- -------- -------- ----- 1 @CCONF CCONF cconfsrv 1 0 0 0ms 0ms AVAIL 1 @CCONF CCONF cconfsrv 2 0 0 0ms 0ms AVAIL 1 @TPEVSUBS TPEVSUBS tpevsrv 20 0 0 0ms 0ms AVAIL 1 @TPEVUNSUBS TPEVUNSUBS tpevsrv 20 0 0 0ms 0ms AVAIL 1 @TPEVPOST TPEVPOST tpevsrv 20 0 0 0ms 0ms AVAIL 1 @TPEVDOPOST TPEVDOPOST tpevsrv 20 0 0 0ms 0ms AVAIL 1 @TPEVSUBS TPEVSUBS tpevsrv 21 0 0 0ms 0ms AVAIL 1 @TPEVUNSUBS TPEVUNSUBS tpevsrv 21 0 0 0ms 0ms AVAIL 1 @TPEVPOST TPEVPOST tpevsrv 21 0 0 0ms 0ms AVAIL 1 @TPEVDOPOST TPEVDOPOST tpevsrv 21 0 0 0ms 0ms AVAIL 1 @TM-1 TPTMSRV tmsrv 40 0 0 0ms 0ms AVAIL 1 @TM-1-1 TPTMSRV tmsrv 40 0 0 0ms 0ms AVAIL 1 @TM-1-1-40 TPTMSRV tmsrv 40 0 0 0ms 0ms AVAIL 1 @TM-1 TPTMSRV tmsrv 41 0 0 0ms 0ms AVAIL 1 @TM-1-1 TPTMSRV tmsrv 41 0 0 0ms 0ms AVAIL 1 @TM-1-1-41 TPTMSRV tmsrv 41 0 0 0ms 0ms AVAIL 1 @TM-1 TPTMSRV tmsrv 42 0 0 0ms 0ms AVAIL 1 @TM-1-1 TPTMSRV tmsrv 42 0 0 0ms 0ms AVAIL 1 @TM-1-1-42 TPTMSRV tmsrv 42 0 0 0ms 0ms AVAIL 1 @TMQ-1-60 TMQUEUE tmqueue 60 0 0 0ms 0ms AVAIL 1 @QSPSAMPLES+ TMQUEUE tmqueue 60 0 0 0ms 0ms AVAIL 1 @TPBRIDGE002 TPBRIDGE tpbridge 150 0 0 0ms 0ms AVAIL 1 TESTSV TESTSV testsv 2000 0 0 0ms 0ms AVAIL 1 @CPMSVC CPMSVC cpmsrv 9999 0 0 0ms 0ms AVAIL
TESTSV is advertised, thus all is ok. No try will run the test client.
We will run the client by simply invoking in shell testcl binary. The working progress will be logged on output.
$ testcl t:USER:4: 6845:7fd1d85b47c0:000:20170212:191211999:testcl.c:0044:Initializing... t:USER:4: 6845:7fd1d85b47c0:000:20170212:191212000:testcl.c:0090:Processing... T_STRING_FLD Hello world! T_STRING_2_FLD Hello World from XATMI server t:USER:4: 6845:7fd1d85b47c0:000:20170212:191212004:testcl.c:0129:Got response from server: [Hello World from XATMI server] t:USER:4: 6845:7fd1d85b47c0:000:20170212:191212004:testcl.c:0069:Uninitializing...
Thus as we see from the sample run it did call the server and got back the response "Hello World from XATMI server". Thus we can conclude that server and client was successfully generated and runtime provisioned.
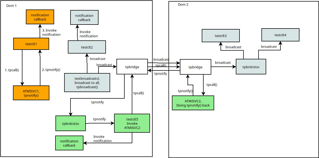
Enduro/X supports unsolicited messages. The idea is that server process (or other client processes which have a handler to client) can send unsolicited messages to clients. The client processes consumes these messages and invokes the callback function. The callback is invoked in case if callback handler is set by tpsetunsol(3) function.
The unsolicited messages are posted by XATMI services by using tpnotify(3). This function gets the Client ID (extracted from service call parameter structure, field TPSVCINFO.cltid:
void SOMESERVICE (TPSVCINFO *p_svc)
{
...
if (0!=tpnotify(&p_svc->cltid, (char *)p_ub, 0L, 0L))
{
NDRX_LOG(log_error, "Failed to tpnotify()!");
...
}
...
}Unsolicited messages can be broadcast to client processes by servers and client by using tpbroadcast(3). The broadcast takes Enduro/X cluster node id (lmid param) and client name (cltname param). The match of the client processes are made by either field present (exact match), field not present (match all) or match by regular expression.
Function signatures are following:
int tpnotify(CLIENTID *clientid, char *data, long len, long flags); int tpbroadcast(char *lmid, char *usrname, char *cltname, char *data, long len, long flags);
The callback function receives XATMI buffer which was provided to the tpnotify(3) or tpbroadcast(3). When callback processes these messages, there is limited availability of the operations that can be performed within the callback. The limitation is due to fact, that unsolicited messages are provided from internals of the XATMI runtime and for example doing tpcall(3) might cause recursive invocation of the callback handler and can cause stack overflow. The following list of XATMI functions are available during the callback processing:
If more advanced processing is required, the user might create a new thread, copy the XATMI buffer and pass it to the thread. Copy of the buffer is required due to fact, that buffer is automatic made free when callback function returns.
When sending the message to the client to different Enduro/X cluster node, then the transport of the notification is performed by tpbridge(8) bridge process, but remote dispatching is performed by special XATMI server named tpbrdcstsv(8). To overall notifications are processed in this way:

the picture contains:
Unsolicited messages can be used for XATMI service reporting back progress of some particular work the client. Thus the tpcall(3) is not interrupted, but some feedback can be received and processed.
Sample usage can be seen in Enduro/X ATMI test cases 38 and 39.
Currently Enduro/X have tier 1 bindings for th Go language. This implementation can be used as reference for other language implementations. The core for the binding development is following:
We classically start with "data structures and algorithms"! Thust firstly define a structures.
But before we start the development, we need to create a build system for target language. The package name is endurox-<language name>, .e.g endurox-java. The build system shall build the corresponding library and test executables.
The bindings will use all libs server & client (like a Go). Thus it depends on the application logic either the binary becomes server or it will be just a client.
Enduro/X provides API for writing custom plugins (loaded by shared libraries). There are certain criteria to which plugins must correspond. This chapter will provide the plugin API definition. Also it will list the functionality which can be defined by plugin. Plugins shall be written in thread safe manner.
Plugin interface if provided via expluginbase.h header.
Plugins are registered in NDRX_PLUGINS environment variable, as semicolon separated values. Plugins are loaded during the process "boostarp" (basically at the time when Enduro/X debug logger is initialized, before the Common-Configuration is read. Thus plugins cannot be registered in [@global] section. As they must be already loaded before the INI file parsing, as for example custom cryptography provider might be used. Libraries must be available in current shared library search path (e.g. LD_LIBRARY_PATH, DYLD_LIBRARY_PATH, etc..).
Sample configuration:
$ export NDRX_PLUGINS=customcrypto.so;somotherfunc.so
Enduro/X plugin interface requires two mandatory symbols to be exported from plugin library, which must correspond to the following signature:
long ndrx_plugin_init(char *provider_name, int provider_name_bufsz);
Where provider_name is arbitrary string describing the plugin. provider_name_bufsz is buffer size for the plugin description. Typically it is around ~60 bytes.
In case of error function shall return -1. In case of success init function shall return one or more NDRX_PLUGIN_FUNC_XXXX OR’ed bits, denoting the functionality which is being exported.
Currently following flags are available:
During the Initialization, only early logging (mem buffered logs) are available, see NDRX_LOG_EARLY/UBF_LOG_EARLY/TP_LOG_EARLY. If use of other log functions is made, then must probably program will deadlock.
If plugin exports this flag, then library loader will search for following symbol in the shared library:
int ndrx_plugin_crypto_getkey(char *keybuf, int keybuf_bufsz);
Where keybuf is buffer where to install encryption key. The encryption key must be zero (0x00) terminated C string. keybuf_bufsz denotes the max buffer size (with 0x00 byte). In case of success function shall return 0. In case of failure, function shall return -1. For this function only EARLY logging is available (NDRX_LOG_EARLY/UBF_LOG_EARLY/TP_LOG_EARLY).
If plugin exports this flag, then library loader will search for following symbol in the shared library:
int ndrx_plugin_tplogprintubf_hook(char **buffer, long datalen, void *dataptr1,
int *do_write, FILE * outf, int fid);Function is used to catch the moment when tplogprintubf(3) prints the UBF buffer in log file, line by line. For every line the function is called. The buffer receives the pointer to dynamically allocated string where current output data is formatted. The format of the line is following "<field_name>\t<any_data>\n". Total buffer length is passed in datalen field. dataptr1 is reserved for future use. do_write by default is set to FALSE - 0, if set to TRUE 1, the line will be logged to the logging device. outf is current output stream. fid is UBF buffer field id currently being printed out.
The plugin function can capture the output, or it can replace the data in buffer, user is allowed to reallocate the buffer. Enduro/X does free() call on the buffer after the invocation.
See atmitest/test070_ubfhook/hookplugin.c for sample code.
For some scenarios it might be needed to create XATMI server to which main thread is busy with some other functionality. And only auxiliary thread may perform XATMI servicing actions. All this can be simply done with help of "libatmisrvinteg" and ndrx_main_integra() function. Thus following code fragment creates a simple server and provides command to build it under GNU/Linux.
#include <string.h>
#include <stdio.h>
#include <stdlib.h>
#include <memory.h>
#include <math.h>
#include <unistd.h>
#include <sys/types.h>
#include <errno.h>
#include <stdio.h>
#include <stdlib.h>
#include <pthread.h>
#include <atmi.h>
#include <ubf.h>
#include <ndebug.h>
#include <unistd.h>
int M_argc;
char **M_argv;
/**
* Service does not return anything...
*/
void HELLOSVC (TPSVCINFO *p_svc)
{
tpreturn (TPSUCCESS, 0L, NULL, 0L, 0L);
}
/**
* XATMI init callback
*/
int tpsvrinit(int argc, char **argv)
{
NDRX_LOG(log_debug, "tpsvrinit called");
if (EXSUCCEED!=tpadvertise("HELLOSVC", HELLOSVC))
{
NDRX_LOG(log_error, "Failed to initialize HELLOSVC!");
return -1;
}
return 0;
}
/**
* Do de-initialization
*/
void tpsvrdone(void)
{
NDRX_LOG(log_debug, "tpsvrdone called");
}
/**
* Run run_xatmi_server from thread
*/
void run_xatmi_server ( void *ptr )
{
if (0!=ndrx_main_integra(M_argc, M_argv,
/* set callbacks: */
tpsvrinit, tpsvrdone,
0L))
{
NDRX_LOG(log_error, "Failed to run Enduro/X main: %s",
tpstrerror(tperrno));
exit(1);
}
}
/**
* Standard main entry...
*/
int main(int argc, char** argv)
{
pthread_t thread1;
pthread_attr_t pthread_custom_attr;
M_argc = argc;
M_argv = argv;
pthread_attr_init(&pthread_custom_attr);
/* Configure stack, using Enduro/X internal method...
* but you can configure it by your self.
*/
pthread_attr_setstacksize(&pthread_custom_attr,
ndrx_platf_stack_get_size());
pthread_create (&thread1, &pthread_custom_attr, (void *) &run_xatmi_server, NULL);
pthread_join(thread1, NULL);
return 0;
}To compile the code, you may just use C compiler:
$ cc -o samplesv sample.c -latmisrvinteg -latmi -lubf -lnstd -lpthread -lrt -ldl -lm
To boot the server, you may add it to ndrxconfig.xml and boot it up:
...
<servers>
...
<server name="samplesv">
<srvid>1600</srvid>
<min>1</min>
<max>1</max>
<sysopt>-e /tmp/SAMPLE_1 -r</sysopt>
</server>
...
</servers>
...Finally give it a test:
NDRX> start -y
...
exec samplesv -k 0myWI5nu -i 1600 -e /tmp/SAMPLE_1 -r -- :
process id=9650 ... Started.
...
NDRX> psc
Nd Service Name Routine Name Prog Name SRVID #SUCC #FAIL MAX LAST STAT
-- ------------ ------------ --------- ----- ----- ----- -------- -------- -----
...
1 HELLOSVC HELLOSVC samplesv 1600 0 0 0ms 0ms AVAIL
...
NDRX>NOTE: the process is started with standard command line with args like -k/-i/-e and --. If your existing software also uses CLI arguments, then it must be modified so that it does not crash with unknown keys. Also Enduro/X XATMI server will not tolerate any other third party keys. Those other keys user might add it "appopts" section, followed by "--". See ndrxconfig.xml(5) for more details.
The process naming strategies are complex ones, due to fact that server processes can be booted for shell-scripts and Enduro/X sees the upper level script name and not the actual binary which performs the XATMI work. The process name participates in following functional areas:
The ndrxd daemon performs sanity checks, and it is doing cross-validation, that server queue with process name X and PID Y exists in system. While for queue cross validation, all is ok, as X and Y exists, the problem is with cases when ndrxd performs server PINGs. To build admin queue name to send ping to, ndrxd uses the binary name it knows (either server name or real name extracted from command line). As command line can contain shell script, ndrxd will not be able to send PINGs to server process, as queue will be different, and then ndrxd will kill the process as not pingable.
To cope with above cases, Enduro/X uses following solution:
To check that process exists, for servers this could be done in this way:
The server process reports the final process name to the ndrxd while it reports it’s status and advertised services. At this point ndrxd may start to send pings to server. Regarding of pinging non reported servers, this is up to ndrxd current algorithms of when to ping.
Initially we take server name or exe name from command line as one to which admin messages shall be sent (prior receiving the name from the process).
The Strategy 2 is simpler to implement. The Strategy 1 shows the server queues as virtual process names. That might be simpler for admins to understand to whom the queue belongs to.
There could be server processes like Tomcat or JBoss App servers which we might want to boot as XATMI servers. For these command line options cannot be passed in. Thus at ps -ef the output will not show Enduro/X specific flags like -k ( unique app key), -i (server instance id), -e (error log), etc.
One approach would be to pass these command line options in NDRX_SVCLOPT variable. But again we will have an issue with some functional areas - like "xadmin down" command.
This could be solved by doing peek into other process environment. If we find the unique string there - then server process is subject for killing.
There are special moments to take care of when Enduro/X process either XATMI client or XATMI server want’s to perform forking (i.e. duplicate process).
Enduro/X offers following APIs to support better forking flow:
There are three kind of issues that needs to be solved when forking.
Functions ndrx_atfork_prepare()/ndrx_atfork_parent()/ndrx_atfork_child() can be registered with pthread_fork() so that library fork calls are supported.
WARNING! When operating in System V mode and user is performing ndrx_fork(3), any other user threads shall not perform XATMI IPCs (tpcalls, tprecv, etc..) in any other concurrent user thread, otherwise unexpected process corruption might happen. Thus corresponding synchronization shall be done at user code.
This section lists notes for Git usage for Enduro/X development. Usually we modify the sample configuration in directory sampleconfig in order to get the test system working. But these changes should not be committed, as mostly they are local means and local config. Thus to avoid the changed files from auto commit when using git commit -a, files can be marked as "unchanged" by following git command:
$ git update-index --assume-unchanged sampleconfig/debug.conf $ git update-index --assume-unchanged sampleconfig/ndrxconfig.xml $ git update-index --assume-unchanged sampleconfig/setndrx
This section lists some notes about techniques for debugging memory issues for the binaries.
Valgrind utility can be used with XATMI servers to get some insight in memory usage and leaks. Here is the sample XATMI server definition which uses Valgrind wrapper for server boot.
<server name="myserver">
<srvid>100</srvid>
<min>1</min>
<max>1</max>
<sysopt>-e /tmp/MYSERVER -r</sysopt>
<appopt>-c10</appopt>
<cmdline>valgrind --leak-check=yes --log-file=/tmp/valg.log ${NDRX_SVPROCNAME} ${NDRX_SVCLOPT}</cmdline>
</server>This section describes various aspects of distributed transaction processing.
The processing sequence of distributed transaction from XATMI point of view is following:
There are several databases which provide incomplete support for X/Open Groups XA Standard implementation. For example Mysql/MariaDB or Postgresql. In case of these databases, process cannot join existing transaction with xa_start(). Thus here every time process attempts to join TX, new transaction id is requested from master tmsrv. The tmsrv logs this id in journal file, because even if transaction is not prepared, for Postgresql prepare is only way to report the XID to database.
Currently there are to versions of the log, v1 and v1.1. V1.1 version is extended for Multi TID per RM support. Transaction log file consists of several record types. It logs general info about transaction, information about current state and each Resource Managers (RM) status. The file format is simple. It is text file with Unix newlines. Each record is written on each text line. The field separator in record is colon ":". Each record starts with Unix UTC timestamp in milliseconds. Each line is terminated semicolon (";") following the CRC32 checksum as 8 hex digits. Checksum is calculate from previous line data. Checksum is used in crash recovery to identify bad records.
Log handling is done in tmsrv/log.c source code. Following record types ("log commands") are used:
This gives basically some initial infos about transaction. Which tmsrv created it, what is the timeout setting.
| Nr | Field name | Type | Mand/Opt | Version | Description |
|---|---|---|---|---|---|
1 | tstamp | N13 | Mand | 1 | UTC Time stamp when record added |
2 | cmdid | Const "I" | C1 | 1 | Record type identifier, version 1. |
2 | cmdid | Const "J" | C1 | 2 | Record type identifier, version 2. |
3 | tmrmid | N..5 | Mand | 1 | Resource manager ID which have started TX |
4 | tmnodeid | N..5 | Mand | 1 | Cluster Node id which started transaction |
5 | tmsrvid | N..5 | Mand | 1 | Transaction manager server id (srvid from ndrxconfig.xml) |
6 | txtout | N..19 | Mand | 1 | Transaction timeout set by tpbegin(3) |
C1 - One of the fields must be present, but not both.
| Nr | Field name | Type | Mand/Opt | Version | Description |
|---|---|---|---|---|---|
1 | tstamp | N13 | Mand | 1 | UTC Time stamp when record added |
2 | cmdid | Const "S" | Mand | 1 | Record type identifier |
3 | txstage | N..2 | Mand | 1 | 0 - transaction does no exists, 5 - transaction is active in processing, 20 - transaction is aborting, 25 - transaction aborted with hazard (no xa_forget call), 30 - heuristically aborted (no xa_forget call), 35 - aborted ok, 36 - aborted/xa_forget finishing in progress, 37 - aborted/hazard finished (xa_forget ok), 38 - aborted/heuristic finished (xa_forget ok), 40 - preparing, 41 - preparing (no participants), 55 - committed (hazard), 65 - heuristically committed, 70 - committed ok, 80 - committed/xa_forget finishing in progress, 85 - committed/hazard finished (xa_forget ok), 87 - committed/heuristic finished (xa_forget ok) |
Each resource manager (database, etc) has it’s own status distributed transaction, either it is joined to transaction, prepared, committed, error. If resource manager supports TMJOIN, then only one record is made for resource manager. If resource manager does not support TMJOIN, then each time thread starts to process, new transaction id is requested. Thus it is logged separately to log file. This functionality is starting with record version 2.
| Nr | Field name | Type | Mand/Opt | Version | Description |
|---|---|---|---|---|---|
1 | tstamp | N13 | Mand | 1 | UTC Time stamp when record added |
2 | cmdid | Const "R" | Mand | 1 | Record type identifier - resource manager status |
3 | rmid | N..5 | Mand | 1 | Particular ID of resource manager for which status is being tracked |
4 | rmstatus | A1 | Mand | 1 | 0x0 - NULL, n - Non transaction, i - Idle state (not used), j - RM is in joined state (active), p - RM is in prepared state, a - RM is in abort state, b - Aborted (heuristically), d - Aborted (hazard), c- Committed, r - Committed (was read only), h - Committed (Heuristically), z - Hazard (committed or aborted), e - Aborted/hazard xa_forget() call required, f - Aborted/heuristic xa_forget() call required, g - Committed/hazard xa_forget() call required, l - Committed/heuristic xa_forget() call required, |
5 | rmerrorcode | N..3 | Mand | 1 | TP Error code when RM entered in this status. 0 - means no error occurred. |
6 | rmreason | NS..4 | Mand | 1 | XA Error code for caused RM status. |
7 | btid | N..19 | Opt | 2 | Transaction id, per resource manager. If value is not set, then it defaults to 0 |
numbered!: