Table of Contents
This document describes the typical Enduro/X REST usage. It will go through the different use cases of the REST-IN and REST-OUT packages. The core functionality is described in the man pages restincl(8) and restoutsv(8). This doc will also cover some functionality of the tcpgatesv(8).
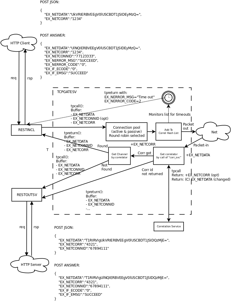
In this setup, we will expose asynchronous TCP socket over the REST service. So client will send data encoded in UBF buffer which will be forwarded to TCP Gate.
So basic setup is following:

According to this char we need the invocation of the RESTOUSTSV with synchronous call, and if the tpcall() succeeds, then we send the response back to network. This seems to be new feature of the tcpgatesv.
Provision with CCONF server, and client process monitor, CPM:
$ xadmin provision
To start the TCP driver, we have to edit following files:
Edit: ndrxconfig.xml, add
<server name="tcpgatesv">
<min>1</min>
<max>1</max>
<cctag>SYS1</cctag>
<srvid>2000</srvid>
<sysopt>-e ${NDRX_APPHOME}/log/TCPGATE</sysopt>
</server>Add the application level configuration for TCP driver:
Change IP correspondingly.
Edit: app.ini, add
[@tcpgate/SYS1] corr_svc=CORSVCS1 gateway=TCPGATES1 incoming_svc=RESTOUTS1 # When message is received call the RESTOUT service in synchronous way # wait for reply and if reply is OK, send that reply back to network. incoming_svc_sync=yes type=A periodic_zero_msg=5 ip=127.0.0.1 port=9998 framing=bbbb
Rest in is serviced as Client-process monitor job, thus
Firstly we need to register client process in for CPM.
Edit ndrxconfig.xml:
</endurox>
...
</servers>
...
<!--
Client section
-->
<clients>
<client cmdline="restincl">
<exec tag="RESTIN" autostart="Y" cctag="SYS1" subsect="SYS1"
log="${NDRX_APPHOME}/log/RESTIN-SYS1"/>
</client>
</clients>
</endurox>Once restincl is registered for startup, we need to add application level configuration where the REST-IN server knows on what ports to listen and what URLs to service:
Edit app.ini, add:
[@restin/SYS1]
port=8080
ip=0.0.0.0
gencore=1
defaults={"errors":"json2ubf"
,"conv": "json2ubf"
}
/tcpgate={
"svc":"TCPGATES1"
}So basically we configure here, that we use "JSON2UBF" conversation mode of the data, and if data is received by service, it will be transported to the TCPGATE.
No to deliver the incoming messages to the "third-party" resources. To send the message outside from Enduor/X via HTTP/REST/POST message, we need to use restoutsv(8) XATMI server. As we noted previously TCP outgoing service is set as "RESTOUTS1", thus we need to advertise it.
Firstly we need to boot it as part of the application server boot.
<server name="restoutsv">
<min>2</min>
<max>2</max>
<srvid>2100</srvid>
<cctag>SYS1</cctag>
<sysopt>-e ${NDRX_APPHOME}/log/restoutsv.log -r</sysopt>
</server>Here we will boot 2x instances for outgoing requests. Note that these processes are multi-threaded, thus concurrency will be higher than 2.
Then we need to have application level config.
Edit app.ini, add:
[@restout/SYS1]
gencore=1
workers=5
scan_time=7
defaults={"urlbase":"http://some.host:8080"
,"errors":"json2ubf"
}
service RESTOUS1={
"url":"/s1request"
,"errors":"json2ubf"
,"timeout":20To match request with responses for TCP point of view, we need a service which will resolve the correlators of the messages. The service here will be written in golang quite simple one, it will try to find some tag in JSON. If found then put it in the UBF buffer.
The server will be simple one, just extract the corrid and set in FB, it not extracted then server does not provide back anything.
This sections assumes the installation is done on RedHat Enterprise Linux 7. The Enduro/X will be started in /enduro folder of root file system.
This section makes basic configuration to the server.
$ su - root # cat << EOF >> /etc/security/limits.conf # Do not limit message Q Count. * soft msgqueue -1 * hard msgqueue -1 # Increase the number of open files * soft nofile 6000 * hard nofile 65536 EOF
At the startup of the system needs to mount a Posix Queues folder, and needs to set a appropriate limits. To do this automatically at system startup, Linuxes which supports /etc/rc.local, must add following lines before "exit 0":
Edit /etc/rc.local add before exit 0, if no exit 0 found in file, then just add to the end.
# Mount the /dev/mqueue mkdir /dev/mqueue mount -t mqueue none /dev/mqueue # Max Messages in Queue echo 10000 > /proc/sys/fs/mqueue/msg_max # Max message size echo 64000 > /proc/sys/fs/mqueue/msgsize_max # Max number of queues for user echo 10000 > /proc/sys/fs/mqueue/queues_max
For RHEL 7:
# chmod u+x /etc/rc.d/rc.local # systemctl start rc-local # systemctl enable rc-local.service
Reboot the server to have setting be applied.
# yum install wget perl # wget https://www.endurox.org/attachments/download/146/endurox-5.0.7-1.oracleserver7_3_GNU.x86_64.rpm # rpm -i endurox-5.0.7-1.oracleserver7_3_GNU.x86_64.rpm # wget https://www.endurox.org/attachments/download/151/enduroxconnect-2.1.3-1.oracleserver7_3.x86_64.rpm # rpm -i enduroxconnect-2.1.3-1.oracleserver7_3.x86_64.rpm
# su - user1
$ cd /enduro
$ xadmin provision
Enduro/X 5.0.7, build Sep 4 2017 01:44:06, using epoll for LINUX (64 bits)
Enduro/X Middleware Platform for Distributed Transaction Processing
Copyright (C) 2009-2016 ATR Baltic Ltd.
Copyright (C) 2017 Mavimax Ltd. All Rights Reserved.
This software is released under one of the following licenses:
GPLv2 (or later) or Mavimax license for commercial use.
Logging to ./ULOG.20170906
______ __ ___ __
/ ____/___ ____/ /_ ___________ _/_/ |/ /
/ __/ / __ \/ __ / / / / ___/ __ \ _/_/ | /
/ /___/ / / / /_/ / /_/ / / / /_/ //_/ / |
/_____/_/ /_/\__,_/\__,_/_/ \____/_/ /_/|_|
Provision
Compiled system type....: LINUX
0: qpath :Queue device path [/dev/mqueue]:
1: nodeid :Cluster node id [1]:
2: qprefix :System code (prefix/setfile name, etc) [test1]:
3: timeout :System wide tpcall() timeout, seconds [90]:
4: appHome :Application home [/enduro]:
6: binDir :Executables/binaries sub-folder of Apphome [bin]:
8: confDir :Configuration sub-folder of Apphome [conf]:
9: logDir :Log sub-folder of Apphome [log]:
10: ubfDir :Unified Buffer Format (UBF) field defs sub-folder of Apphome [ubftab]:
11: tempDir :Temp sub-dir (used for pid file) [tmp]:
12: installQ :Configure persistent queue [y]: n
18: eventSv :Install event server [y]:
19: cpmSv :Configure Client Process Monitor Server [y]:
20: configSv :Install Configuration server [y]:
21: bridge :Install bridge connection [y]: n
27: ipckey :IPC Key used for System V semaphores [44000]:
28: ldbal :Load balance over cluster [0]:
29: ndrxlev :Logging: ATMI sub-system log level 5 - highest (debug), 0 - minimum (off) [5]:
30: ubflev :Logging: UBF sub-system log level 5 - highest (debug), 0 - minimum (off) [1]:
31: tplev :Logging: /user sub-system log level 5 - highest (debug), 0 - minimum (off) [5]:
32: usv1 :Configure User server #1 [n]:
50: ucl1 :Configure User client #1 [n]: y
51: usv1_cmdline :User client #1: cmdline []: restincl
52: usv1_tag :User client #1: tag []: RESTIN
53: usv1_subsect :User client #1: subsect []: 1
54: usv1_log :User client #1: logfile []: ${NDRX_APPHOME}/log/RESTIN_1
55: addubf :Additional UBFTAB files (comma seperated), can be empty []:
56: msgsizemax :Max IPC message size [56000]:
57: msgmax :Max IPC messages in queue [100]:
*** Review & edit configuration ***
0: Edit qpath :Queue device path [/dev/mqueue]:
1: Edit nodeid :Cluster node id [1]:
2: Edit qprefix :System code (prefix/setfile name, etc) [test1]:
3: Edit timeout :System wide tpcall() timeout, seconds [90]:
4: Edit appHome :Application home [/enduro]:
6: Edit binDir :Executables/binaries sub-folder of Apphome [bin]:
8: Edit confDir :Configuration sub-folder of Apphome [conf]:
9: Edit logDir :Log sub-folder of Apphome [log]:
10: Edit ubfDir :Unified Buffer Format (UBF) field defs sub-folder of Apphome [ubftab]:
11: Edit tempDir :Temp sub-dir (used for pid file) [tmp]:
12: Edit installQ :Configure persistent queue [n]:
18: Edit eventSv :Install event server [y]:
19: Edit cpmSv :Configure Client Process Monitor Server [y]:
20: Edit configSv :Install Configuration server [y]:
21: Edit bridge :Install bridge connection [n]:
27: Edit ipckey :IPC Key used for System V semaphores [44000]:
28: Edit ldbal :Load balance over cluster [0]:
29: Edit ndrxlev :Logging: ATMI sub-system log level 5 - highest (debug), 0 - minimum (off) [5]:
30: Edit ubflev :Logging: UBF sub-system log level 5 - highest (debug), 0 - minimum (off) [1]:
31: Edit tplev :Logging: /user sub-system log level 5 - highest (debug), 0 - minimum (off) [5]:
32: Edit usv1 :Configure User server #1 [n]:
50: Edit ucl1 :Configure User client #1 [y]:
51: Edit usv1_cmdline :User client #1: cmdline [restincl]:
52: Edit usv1_tag :User client #1: tag [RESTIN]:
53: Edit usv1_subsect :User client #1: subsect [1]:
54: Edit usv1_log :User client #1: logfile [${NDRX_APPHOME}/log/RESTIN_1]:
55: Edit addubf :Additional UBFTAB files (comma seperated), can be empty []:
56: Edit msgsizemax :Max IPC message size [56000]:
57: Edit msgmax :Max IPC messages in queue [100]:
c: Cancel
w: Accept, write
Enter the choice [0-57, c, w]: w
ndrxconfig: [/enduro/conf/ndrxconfig.xml]
appini: [/enduro/conf/app.ini]
setfile: [/enduro/conf/settest1]
To start your system, run following commands:
$ cd /enduro/conf
$ source settest1
$ xadmin start -y
Provision succeed!We will add sample REST-IN service which will call the "GETACCOUNT" service. The URL of the POST request will be http://localhost:8181/getaccount
Edit /enduro/conf/app.ini, add:
[@restin/1]
port=8181
ip=0.0.0.0
gencore=1
defaults={"errors":"json2ubf"
,"conv": "json2ubf"
}
/getaccount={
"svc":"GETACCOUNT"
}ndrxconfig.xml needs to add cctag for restincl process. Also remove anything else from "<client>" section, so that it would look like:
...
<clients>
<client cmdline="restincl">
<exec tag="RESTIN" autostart="Y" cctag="1" subsect="1" log="${NDRX_APPHOME}/log/restin_1.log"/>
</client>
</clients>
...$ cd /enduro/conf
$ . settest1
$ xadmin start -y
Enduro/X 5.0.7, build Sep 4 2017 01:44:06, using epoll for LINUX (64 bits)
Enduro/X Middleware Platform for Distributed Transaction Processing
Copyright (C) 2009-2016 ATR Baltic Ltd.
Copyright (C) 2017 Mavimax Ltd. All Rights Reserved.
This software is released under one of the following licenses:
GPLv2 (or later) or Mavimax license for commercial use.
Enduro/X back-end (ndrxd) is not running
ndrxd PID (from PID file): 23118
ndrxd idle instance started.
exec cconfsrv -k 0myWI5nu -i 1 -e /enduro/log/cconfsrv.log -r -- :
process id=23120 ... Started.
exec cconfsrv -k 0myWI5nu -i 2 -e /enduro/log/cconfsrv.log -r -- :
process id=23121 ... Started.
exec tpevsrv -k 0myWI5nu -i 20 -e /enduro/log/tpevsrv.log -r -- :
process id=23122 ... Started.
exec tpevsrv -k 0myWI5nu -i 21 -e /enduro/log/tpevsrv.log -r -- :
process id=23123 ... Started.
exec cpmsrv -k 0myWI5nu -i 9999 -e /enduro/log/cpmsrv.log -r -- -k3 -i1 -- :
process id=23124 ... Started.
Startup finished. 5 processes started.Firstly ensure that Oracle DB client is installed:
$ su - root # rpm -i oracle-instantclient12.2-basic-12.2.0.1.0-1.x86_64.rpm # rpm -i oracle-instantclient12.2-sqlplus-12.2.0.1.0-1.x86_64.rpm # rpm -i oracle-instantclient12.2-tools-12.2.0.1.0-1.x86_64.rpm # rpm -i oracle-instantclient12.2-precomp-12.2.0.1.0-1.x86_64.rpm # rpm -i oracle-instantclient12.2-devel-12.2.0.1.0-1.x86_64.rpm # exit
Create XA Folder, where two phase commit logs are stored (preferably this should be on SSD disks):
$ mkdir -p ${NDRX_APPHOME}/xa/rm1
$ mkdir -p ${NDRX_APPHOME}/xa/rm1_traceNext we need to register distributed transaction manager process (tmsrv) to boot up:
Edit: /enduro/conf/ndrconfig.xml, add after "tpevsrv"
<server name="tmsrv">
<srvid>500</srvid>
<min>2</min>
<max>2</max>
<sysopt>-e ${NDRX_APPHOME}/log/tm1.log -r -- -t60 -l${NDRX_APPHOME}/xa/rm1 -P30 -R</sysopt>
</server>Note that flags -P30 -R are passed to server, meaning that every 30 seconds each control thread will ping the database by xa_recover() call. This call has to be enabled for oracle user, thus grant following features to the Oracle DB user of the Enduro/X:
SQL> grant select on pending_trans$ to <database_user>; SQL> grant select on dba_2pc_pending to <database_user>; SQL> grant select on dba_pending_transactions to <database_user>; SQL> grant execute on dbms_system to <database_user>; (If using Oracle 10.2) SQL> grant execute on dbms_xa to <database_user>; (If using Oracle 10.2)
Add XA configuration string for TMSRV and other resources.
Edit /enduro/conf/app.ini in the end of "[@global]" section add:
# XA Config
NDRX_XA_RES_ID=1
NDRX_XA_OPEN_STR=ORACLE_XA+SqlNet=<SID>+ACC=P/<DBUSER>/<DBPASS>+SesTM=180+LogDir=${NDRX_APPHOME}/xa/rm1_trace+nolocal=f+Threads=true
NDRX_XA_CLOSE_STR=ORACLE_XA+SqlNet=<SID>+ACC=P/<DBUSER>/<DBPASS>+SesTM=180+LogDir=${NDRX_APPHOME}/xa/rm1_trace+nolocal=f+Threads=true
NDRX_XA_DRIVERLIB=/usr/lib64/libndrxxaoras.so
NDRX_XA_RMLIB=/usr/lib/oracle/12.2/client64/lib/libclntsh.so.12.1
NDRX_XA_LAZY_INIT=1
NDRX_XA_FLAGS=RECON:*:3:100
# XA Config, endAdd debug configuration for tmsrv:
Edit /enduro/conf/app.ini, add following line in the end of "[@debug]" section:
tmsrv= file=
This means that logging is done to stderr but in turn stderr is forwarded to -e
Add dynamic library path for Oracle driver, this
Edit /enduro/conf/settest1, add following line at the end:
export LD_LIBRARY_PATH=$LD_LIBRARY_PATH:/usr/lib/oracle/12.2/client64/lib
Restart the app server to load new env:
$ xadmin stop -c -y $ xadmin start -y
if tmsrv does not boot, then check the /enduro/log/tpevsrv.log log file. Some folder.
$ echo "source /enduro/conf/setuser1" >> ~/.bashrc
Firstly as we do not want to replicate the environment of the Enduro/X to the startup file, we will create a "environment wrapper" for xadmin tool.
Create file enduro.start, add:
$ cat << EOF > /enduro/bin/enduro.start #!/bin/bash # # Wrapper starter script systemd # su user1 -c 'source /enduro/conf/setuser1; xadmin start -y' EOF $ chmod +x /enduro/bin/enduro.start
Create file enduro.stop, add:
$ cat << EOF > /enduro/bin/enduro.stop #!/bin/bash # # Wrapper stopper script systemd # su user1 -c 'source /enduro/conf/setuser1; xadmin stop -c -y' EOF $ chmod +x /enduro/bin/enduro.stop
Now create the SystemD unit file:
$ su - root # cat << EOF > /etc/systemd/system/endurox.service [Unit] Description=Enduro/X Middleware After=rc-local.service [Service] Type=oneshot RemainAfterExit=yes ExecStart=/enduro/bin/enduro.start ExecStop=/enduro/bin/enduro.stop Environment="PATH=/usr/local/bin:/usr/bin:/bin" [Install] WantedBy=multi-user.target EOF
Enable the startup:
# systemctl daemon-reload # systemctl enable endurox.service
Test the service script:
# systemctl stop endurox.service # systemctl start endurox.service # systemctl status endurox.service # systemctl stop endurox.service # systemctl status endurox.service
In this case target XATMI service is not installed, thus we shall get the XATMI error 6 - service not available, when will do the request to the URL.
$ su - root
# yum install curl
$ exit
$ curl -H \"Content-Type: application/json\" -X POST -d \ "{\"EX_CC_RESOURCE\":\"TEST\"}" http://localhost:8181/getaccount
curl: (6) Could not resolve host: application; Name or service not known
{"EX_IF_ECODE":6,"EX_CC_RESOURCE":"TEST","EX_IF_EMSG":"6:TPENOENT (last error 6: ndrx_tpacall: Service is not available GETACCOUNT by shm)"}The error code is ok, in this situation.
System now should be ready for further service deployments.
This example will continue the previous chapter and we will make an module application based on Golang and Oracle DB with local and distributed transactions. Basically we will implement "GETACCOUNT" service.
The project structure will be following:
$ su - root # rpm --import https://mirror.go-repo.io/centos/RPM-GPG-KEY-GO-REPO # curl -s https://mirror.go-repo.io/centos/go-repo.repo | tee /etc/yum.repos.d/go-repo.repo # yum install golang git wget
This will create a basic module
$ mkdir -p /enduro/build/common/src $ mkdir -p /enduro/build/bank/src
Create modular build env:
$ cat << EOF > /enduro/build/setenv #!/bin/bash export GOPATH=`pwd`/common:`pwd`/abs export CGO_CFLAGS=-DOCI8_ENABLE_XA EOF $ chmod +x /enduro/build/setenv $ source /enduro/build/setenv
Now we are ready for some builds.
that every time you start the development, you shall do the source /enduro/build/setenv in your terminal!
FML/UBF tables will go to common module, src/ubftab
$ mkdir p /enduro/build/common/src/ubftab $ cd /enduro/build/common/src/ubftab $ xadmin gen ubf tab Enduro/X 5.0.7, build Sep 4 2017 01:44:06, using epoll for LINUX (64 bits) Enduro/X Middleware Platform for Distributed Transaction Processing Copyright (C) 2009-2016 ATR Baltic Ltd. Copyright (C) 2017 Mavimax Ltd. All Rights Reserved. This software is released under one of the following licenses: GPLv2 (or later) or Mavimax license for commercial use. Logging to ./ULOG.20170908 0: table_name :UBF Table name (.fd will be added) [test]: bank.fd 1: base_number :Base number [6000]: 9000 2: testfields :Add test fields [y]: 3: genexfields :Gen Exfields [y]: 4: genmake :Gen makefile [y]: 5: makeLang :Target language (c/go) [c]: go ... $ make
Remember to choose "go" output language for new UBF tab.
Add new interface fiels to bank.fd
... *base 9000 T_DATA_IN 100 string - 1 data in T_DATA_OUT 101 string - 1 data out ...
Run off the make:
$ make make -f Mclang make[1]: Entering directory `/enduro/build/common/src/ubftab' make[1]: Mclang: No such file or directory make[1]: *** No rule to make target `Mclang'. Stop. make[1]: Leaving directory `/enduro/build/common/src/ubftab' make: [all] Error 2 (ignored) make -f Mgolang $SOURCES is [Exfields bank.fd] $OUTPUT is [Exfields.go bank.fd.go] $FIELDTBLS is [Exfields,bank.fd] make[1]: Entering directory `/enduro/build/common/src/ubftab' mkfldhdr -m1 -pubftab To control debug output, set debugconfig file path in $NDRX_DEBUG_CONF N:NDRX:5:12477:7fbbfcf82780:000:20170911:015710057:fldhdr.c:0229:Output directory is [.] N:NDRX:5:12477:7fbbfcf82780:000:20170911:015710057:fldhdr.c:0230:Language mode [1] N:NDRX:5:12477:7fbbfcf82780:000:20170911:015710057:fldhdr.c:0231:Private data [ubftab] N:NDRX:5:12477:7fbbfcf82780:000:20170911:015710057:fldhdr.c:0243:Use environment variables U:UBF :5:12477:7fbbfcf82780:000:20170911:015710057:dtable.c:0115:Using NDRX_UBFMAXFLDS: 16000 N:NDRX:5:12477:7fbbfcf82780:000:20170911:015710057:fldhdr.c:0303:enter generate_files() U:UBF :5:12477:7fbbfcf82780:000:20170911:015710057:fldhdr.c:0138:Load field dir [/enduro/build/common/src/ubftab] U:UBF :5:12477:7fbbfcf82780:000:20170911:015710057:fldhdr.c:0149:About to load fields list [Exfields,bank.fd] N:NDRX:5:12477:7fbbfcf82780:000:20170911:015710058:fldhdr.c:0369:/enduro/build/common/src/ubftab/Exfields processed OK, output: ./Exfields.go N:NDRX:5:12477:7fbbfcf82780:000:20170911:015710058:fldhdr.c:0369:/enduro/build/common/src/ubftab/bank.fd processed OK, output: ./bank.fd.go N:NDRX:5:12477:7fbbfcf82780:000:20170911:015710058:fldhdr.c:0256:Finished with : SUCCESS go build -o ubftab *.go go install ./... make[1]: Leaving directory `/enduro/build/common/src/ubftab'
For our sample purposes this will add library function will call the database stored function. The function will receive one paramter and will receive value in return code.
$ cd /enduro/build/common $ go get -u github.com/endurox-dev/endurox-go
For OCI-8 package, firstly we need to get oci8.pc and set the PKG_CONFIG_PATH to that path. and only then we get run "go get". After you have got the oci8.pc you need to change the settings accordingly.
$ cd /enduro/build/common $ wget https://raw.githubusercontent.com/endurox-dev/go-oci8/master/oci8.pc $ echo 'export PKG_CONFIG_PATH=$PKG_CONFIG_PATH:/enduro/build/common' >> /enduro/build/setenv $ export PKG_CONFIG_PATH=$PKG_CONFIG_PATH:/enduro/build/common $ go get -u github.com/endurox-dev/go-oci8
If errors like
$ go get -u github.com/endurox-dev/go-oci8
# github.com/endurox-dev/go-oci8
src/github.com/endurox-dev/go-oci8/oci8.go:4:17: fatal error: oci.h: No such file or directory
#include <oci.h>
^
compilation terminated.appear, then invalid settings are present int /enduro/build/common/oci8.pc and you have to fix them. In my particular case defaults in oci8.pc was pointing to Oracle 12.1, but on hdd client was 12.2, thus changed the folder paths.
Sample stored procedure:
CREATE OR REPLACE FUNCTION testproc3(inParam1 IN VARCHAR2) RETURN VARCHAR2 IS BEGIN RETURN '<ResponseMsg><hello>'||inParam1||' from database!</hello></ResponseMsg>'; END; /
Test:
$ sqlplus
SQL> select testproc3('abc') from dual;
TESTPROC3('ABC')
<hello>abc</hello>Procedure is working ok, now lets wrap it in go call.
The oci-8 library call will look like:
File: /enduro/build/common/src/sqlcmn/sqlcmn.go
package sqlcmn
import (
"database/sql"
"fmt"
_ "github.com/endurox-dev/go-oci8"
atmi "github.com/endurox-dev/endurox-go"
)
func GetData(ac *atmi.ATMICtx, db *sql.DB, dataIn string, dataOut *string) error {
//TODO: Use QueryEscape() here...
//and maybe check availiblity for precompiled statements...
rows1, err1 := db.Query(fmt.Sprintf("select testproc3('%s') from dual", dataIn))
if err1 != nil {
ac.TpLogError("Query failed: %s", err1.Error())
return err1
}
for rows1.Next() {
err1 = rows1.Scan(dataOut)
if err1 != nil {
ac.TpLogError("Scan failed: %s", err1.Error());
}
ac.TpLogInfo("Got result: [%s]", *dataOut);
}
return nil;
}For production use the parameters of stored procedure must be escaped.
The go server is generate in the "bank" module: /enduro/build/bank/src/serverg The server will expose "GETACCOUNT" service which can be tested from CURL.
$ xadmin gen go server Enduro/X 5.0.7, build Sep 4 2017 01:44:06, using epoll for LINUX (64 bits) Enduro/X Middleware Platform for Distributed Transaction Processing Copyright (C) 2009-2016 ATR Baltic Ltd. Copyright (C) 2017 Mavimax Ltd. All Rights Reserved. This software is released under one of the following licenses: GPLv2 (or later) or Mavimax license for commercial use. Logging to ./ULOG.20170911 0: svname :XATMI Server Name (binary) [testsv]: serverg 1: svcname :Service name [TESTSV]: GETACCOUNT 2: useubf :Use UBF? [y]: 3: ubfname :UBF package name [ubftab]: 4: genmake :Gen makefile [y]: 5: config :INI File section (optional, will read config if set) []: SERVERG *** Review & edit configuration *** 0: Edit svname :XATMI Server Name (binary) [serverg]: 1: Edit svcname :Service name [GETACCOUNT]: 2: Edit useubf :Use UBF? [y]: 3: Edit ubfname :UBF package name [ubftab]: 4: Edit genmake :Gen makefile [y]: 5: Edit config :INI File section (optional, will read config if set) [SERVERG]: c: Cancel w: Accept, write Enter the choice [0-5, c, w]: w
In server code we associate the process thread with ATMI context. And we lock the particular go thread to the real OS thread. This is need for purposes of global transaction, as XA in the bases operates with real OS threads. But this is not a problem for us, we do not plan here to use goroutines for informative services. Thus one thread for one server process - no problem.
package main
import (
atmi "github.com/endurox-dev/endurox-go"
"fmt"
"os"
u "ubftab"
"database/sql"
_ "github.com/endurox-dev/go-oci8"
"sqlcmn"
"runtime"
"encoding/xml"
)
const (
SUCCEED = atmi.SUCCEED
FAIL = atmi.FAIL
PROGSECTION = "SERVERG"
)
type ResponseMsg struct {
HelloData string `xml:"hello" ubf:"T_DATA_OUT"`
}
//Connection to DB
var M_db *sql.DB
//GETACCOUNT service
//@param ac ATMI Context
//@param svc Service call information
func GETACCOUNT(ac *atmi.ATMICtx, svc *atmi.TPSVCINFO) {
ret := SUCCEED
tranOpen:=false
//Return to the caller
defer func() {
ac.TpLogCloseReqFile()
if tranOpen && SUCCEED == ret {
if errA:=ac.TpCommit(0); nil!=errA {
ac.TpLogError("Failed to commit: %s", errA.Message())
ret = FAIL
} else {
ac.TpLogInfo("Commit ok");
}
} else if tranOpen && SUCCEED != ret {
if errA:=ac.TpAbort(0); nil!=errA {
ac.TpLogError("Failed to commit: %s", errA.Message())
} else {
ac.TpLogInfo("abort ok");
}
}
if SUCCEED == ret {
ac.TpReturn(atmi.TPSUCCESS, 0, &svc.Data, 0)
} else {
ac.TpReturn(atmi.TPFAIL, 0, &svc.Data, 0)
}
}()
//Get UBF Handler
ub, _ := ac.CastToUBF(&svc.Data)
//Print the buffer to stdout
ub.TpLogPrintUBF(atmi.LOG_DEBUG, "Incoming request:")
if 0==ac.TpGetLev() {
if errA := ac.TpBegin(60, 0); errA!=nil {
ac.TpLogError("Failed to start transaction: %s", errA.Message());
ret = FAIL
return
}
tranOpen = true
}
//Resize buffer, to have some more space
if err := ub.TpRealloc(1024); err != nil {
ac.TpLogError("TpRealloc() Got error: %d:[%s]", err.Code(), err.Message())
ret = FAIL
return
}
datain, err:=ub.BGetString(u.T_DATA_IN, 0)
if err!=nil {
ac.TpLogError("Failed in data: %s", err.Message());
}
var dataout string
if err1:=sqlcmn.GetData(ac, M_db, datain, &dataout); nil!=err1 {
ac.TpLogError("Failed to query data: %s", err1.Error())
ret = FAIL
return
}
/*
//Add test field to buffer
if err:=ub.BChg(u.T_DATA_OUT, 0, dataout); err!=nil {
ac.TpLogError("BChg() Got error: %d:[%s]", err.Code(), err.Message())
ret = FAIL
return
}
*/
var m ResponseMsg
ac.TpLogInfo("Got data from DB: [%s]", dataout);
//TODO: Check errors
err1:=xml.Unmarshal([]byte(dataout), &m)
if nil!=err1 {
ac.TpLogError("Failed to unmarshal xml: %s", err1.Error());
ret = FAIL
return
}
ac.TpLogInfo("Parsed XML: [%s]", m.HelloData);
//TODO: Check errors
errU:=ub.Marshal(&m)
if nil!=errU {
ac.TpLogError("Failed to marshal UBF: %s", errU.Message());
ret = FAIL
return
}
return
}
//Server init, called when process is booted
//@param ac ATMI Context
func Init(ac *atmi.ATMICtx) int {
ac.TpLogWarn("Doing server init...");
//Run in single thread (this will include further connection to db)
runtime.LockOSThread()
if err := ac.TpInit(); err != nil {
return FAIL;
}
/* connect to XA */
if err := ac.TpOpen(); err != nil {
fmt.Println(err)
return atmi.FAIL
}
//Get the configuration
//Allocate configuration buffer
buf, err := ac.NewUBF(16 * 1024)
if nil != err {
ac.TpLogError("Failed to allocate buffer: [%s]", err.Error())
return FAIL
}
buf.BChg(u.EX_CC_CMD, 0, "g")
buf.BChg(u.EX_CC_LOOKUPSECTION, 0, fmt.Sprintf("%s/%s", PROGSECTION, os.Getenv("NDRX_CCTAG")))
if _, err := ac.TpCall("@CCONF", buf, 0); nil != err {
ac.TpLogError("ATMI Error %d:[%s]\n", err.Code(), err.Message())
return FAIL;
}
//Dump to log the config read
buf.TpLogPrintUBF(atmi.LOG_DEBUG, "Got configuration.")
occs, _ := buf.BOccur(u.EX_CC_KEY)
// Load in the config...
for occ := 0; occ < occs; occ++ {
ac.TpLogDebug("occ %d", occ)
fldName, err := buf.BGetString(u.EX_CC_KEY, occ)
if nil != err {
ac.TpLogError("Failed to get field "+
"%d occ %d", u.EX_CC_KEY, occ)
return FAIL;
}
ac.TpLogDebug("Got config field [%s]", fldName)
switch fldName {
case "someconfig":
myval, _ := buf.BGetString(u.EX_CC_VALUE, occ);
ac.TpLogDebug("Got [%s] = [%s] ", fldName, myval);
break
default:
break
}
}
//Connect to XA driver (empty conn string...) & get the SQL handler.
//Dummy because using stuff from tpopen();
ac.TpLogInfo("Opening DB connection...");
if db, err := sql.Open("oci8", "dummy_user:dummy_pass@localhost:1111/SID?enable_xa=YES"); err != nil {
ac.TpLogError("Failed to get SQL handler: %s", err.Error())
return atmi.FAIL
} else {
M_db = db
}
//Advertize service
if err := ac.TpAdvertise("GETACCOUNT", "GETACCOUNT", GETACCOUNT); err != nil {
ac.TpLogError("Failed to Advertise: ATMI Error %d:[%s]\n", err.Code(), err.Message())
return atmi.FAIL
}
return SUCCEED
}
//Server shutdown
//@param ac ATMI Context
func Uninit(ac *atmi.ATMICtx) {
ac.TpClose()
ac.TpLogWarn("Server is shutting down...");
}
//Executable main entry point
func main() {
//Have some context
ac, err := atmi.NewATMICtx()
if nil != err {
fmt.Fprintf(os.Stderr, "Failed to allocate new context: %s", err)
os.Exit(atmi.FAIL)
} else {
//Run as server
if err=ac.TpRun(Init, Uninit); nil!=err {
ac.TpLogError("Exit with failure");
os.Exit(atmi.FAIL)
} else {
ac.TpLogInfo("Exit with success");
os.Exit(atmi.SUCCEED)
}
}
}Register off the binary in /enduro/conf/ndrxconfig.xml, edit
<servers>
...
<server name="serverg">
<srvid>1500</srvid>
<min>2</min>
<max>2</max>
<sysopt>-e ${NDRX_APPHOME}/log/serverg.log -r -- </sysopt>
</server>
...
</servers>Add symbolic link to the binary in the /enduro/bin directory:
$ cd /enduro/bin $ ln -s /enduro/build/abs/src/serverg/serverg .
Add "bank.fd" to the /enduro/conf/app.ini, section [@global]
[@global] ... FIELDTBLS=Exfields,bank.fd ..
Also add the link in runtime ubftab directory to build time bank.fd file:
$ cd /enduro/ubftab $ ln -s /enduro/build/common/src/ubftab/bank.fd .
Reload the Enduro/X config and start off the new server:
$ xadmin reload $ xadmin start -s serverg $ xadmin psc Nd Service Name Routine Name Prog Name SRVID #SUCC #FAIL MAX LAST STAT -- ------------ ------------ --------- ----- ----- ----- -------- -------- ----- 1 GETACCOUNT GETACCOUNT serverg 1500 0 0 0ms 0ms AVAIL 1 GETACCOUNT GETACCOUNT serverg 1501 0 0 0ms 0ms AVAIL
We are ready to go.
Enduro/X Connect module is quite powerful and lets user to configure different work scenarios.